
Figure 1
The dilemma of the intersection.

Figure 2
Topographic evidence of headlands visible on a LDTM (linear banks in white), visualised as a Local Relief Model stretched between –0.5 and 0.5 m. This example is located at the border of the forest of Boulogne (Huisseau-sur-Cosson, Loir-et-Cher, France). Source: SoLidar Project.

Figure 3
Schematized field system. Black = parcel, yellow to green = parcel aggregates (districts) in a field system (the whole area), red = field limits used as potential path.

Figure 4
1) Map of the road network mentioned on the plan of the “Terrier” in 1696, 2) Map of the road network, and the headlands declared by the “tenanciers” (tenants) in 1696. Source: Leturcq (2008).

Figure 5
Example of mapping the headlands system with a UML schema editor. This is a simplified model focusing on topographical observations only.

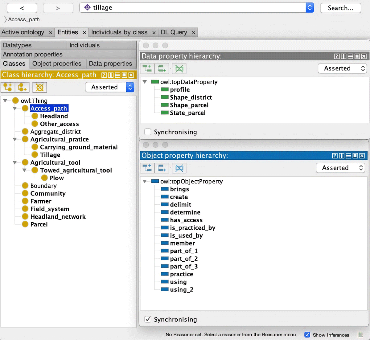
Figure 6
Example of formalization of the headlands system using an ontology editor (Protégé).
