Table 1
Ethical considerations and barriers to open data sharing.
| ITEM | CHALLENGE | REFERENCES |
|---|---|---|
| Privacy Concerns |
| Ohm, 2010; Narayanan and Shmatikov, 2008. |
| Intellectual Property and Data Ownership |
| Koutras, 2018; Huijboom and Van den Broek, 2011. |
| Technical and Organizational Challenges |
| Zuiderwijk et al., 2012; Janssen et al., 2012. |
| Sustainability and Governance Challenges |
| Ubaldi, 2013; Dawes, 2010. |
Table 2
Role of Geoinformatics, AI and open science in disaster and crisis management.
| ITEM | AU AGENDA 2063 | ROLE OF GEOINFORMATICS, AI AND OS | SDG |
|---|---|---|---|
| DRR |
|
| SDG 11 – ‘Sustainable Cities and Communities’ |
| Early Warning Systems |
|
| SDG 13 – ‘Climate Action’ |
| Humanitarian Assistance and Response | ‘World-class infrastructure crisis – crosses Africa’. |
| SDG 3 – ‘Good Health and Well-being’ |
| Public Health Surveillance | ‘Healthy and well-nourished citizens’ |
| |
| Environmental Monitoring and Management |
|
| SDG 15 – ‘Life on Land’ |
Table 3
Challenges in disaster and crisis management and identifying gaps where response efforts failed and how they can be improved.
Lack of Resources:
| Complexity of Hazards:
| Climate Change:
|
Preparedness and Planning:
| Mitigation and Prevention:
| Governance and Institutional Challenges:
|
Urbanization and Infrastructure:
| Information Management:
| Emerging Threats and Complexities:
|
Coordination and Collaboration:
| Response and Recovery:
| Vulnerable Populations:
|
Community Engagement:
|
Table 4
Materials and methods.
| METHOD | DESCRIPTION | PURPOSE |
|---|---|---|
| Qualitative Methods | Gathering descriptive data through discussions. | Exploring crisis and disaster knowledge by engaging with experts using culturally relevant methods to foster trust and open dialogue. |
| Structured Review | A review that gathers and synthesizes the results of studies that answer a specific topic using defined, systematic techniques. | Identifying gaps and challenges in existing knowledge in building capacities in Africa during disasters and crises situations. |

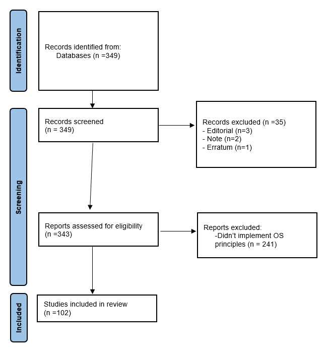
Figure 1
Identification of studies.
Table 5
Decision Support Framework for enhancing North-South Africa collaboration for effective DRR and crisis management.
| HUMAN CAPITAL DEVELOPMENT | ||
|---|---|---|
| EDUCATION | HEALTH | SKILLS DEVELOPMENT |
|
|
|
| INSTITUTIONAL CAPACITY BUILDING | ||
| GOVERNANCE | INFRASTRUCTURE | RESEARCH & DEVELOPMENT |
|
|
|
| ECONOMIC DIVERSIFICATION | ||
| AGRIBUSINESS | TOURISM | MANUFACTURING & INDUSTRY |
|
|
|
| TECHNOLOGICAL EMPOWERMENT | ||
| DIGITAL LITERACY | ICT INFRASTRUCTURE | INNOVATION & TECHNOLOGY TRANSFER |
|
|
|
| REGIONAL COOPERATION AND INTEGRATION | ||
| TRADE | CROSS-BORDER COLLABORATION | KNOWLEDGE SHARING |
|
|
|
| IMPLEMENTATION STRATEGIES | ||
| PARTNERSHIPS | SUSTAINABLE FUNDING | MONITORING & EVALUATION |
|
|
|
Table 6
Decision support framework for disaster and crisis management.
| 1. RISK ASSESSMENT | 2. PREPAREDNESS | 3. RESPONSE |
|---|---|---|
|
|
|
| 4. RECOVERY | 5. MONITORING AND EVALUATION | 6. CROSS-CUTTING CONSIDERATIONS |
|
|
|
Table 7
Events in support of Sendai Framework and AU Agenda 2063.
| EVENT | DESCRIPTION | OBJECTIVES |
|---|---|---|
| SFSA 2024 | Organized by AOSP1 & SAEON.2 |
|
| AMASA 2024 | Organized by AOSP, CO-Data,3 NASAC,4 PeriPeri,5 AAST.6 |
|
Table 8
Development of Data-Driven Future for Africa.
| CHALLENGE | SOLUTION |
|---|---|
| Integrate Data Literacy into Education |
|
| Increase Data Access and Availability |
|
| Foster Collaboration and Partnerships |
|
| Incentives and Recognition |
|
| Evidence-Based Policymaking |
|
| Data-Driven Economic Growth |
|
| Data-Driven Agriculture and Environment |
|
Table 9
Challenges of insufficient data resources and cutting-edge technologies and solutions.
| CHALLENGE | SOLUTION |
|---|---|
| Policy and Regulatory Harmonization |
|
| Common Standards and Protocols |
|
| Interoperability Incentives |
|
| Mutually Beneficial Partnerships |
|
| Strong Data Governance Framework |
|
| Digital Public Infrastructure |
|
| Capacity Building and Training |
|
| International Collaboration and Benchmarking |
|
| Address Data Quality and Interoperability Challenges |
|
Table 10
Policies and Alignment.
| POLICY | ALIGNMENT |
|---|---|
| Emphasizing Data Sharing and Transparency |
|
| Promoting Interoperability and Standardization |
|
| Addressing Privacy and Security Concerns |
|
| Fostering Collaboration Frameworks |
|
| Implementing Feedback and Learning Mechanisms |
|
| Global Data Governance Frameworks |
|
| Creation of International Collaboration Platforms |
|
| Funding and Resource Allocation |
|
| Capacity Development Programs |
|
| Monitoring and Evaluation Mechanisms |
|

Figure 2
Contributions to disaster risk and crisis management. a) Documents by subject. b) Documents by funding sponsor; compare documents counts up to 15 affiliations.
| Contribution Type | Authors |
| Topic | Rania Elsayed Ibrahim, Tshiamo Motshegwa |
| Conceptualization | Rania Elsayed Ibrahim, Tshiamo Motshegwa, Francais Crawley |
| Methodology | Rania Elsayed Ibrahim, Tshiamo Motshegwa, Djillali Benouar, Mohamed KHODJA, Nokuthula P. Mchunu, Sepo Hachigonta |
| Software | Rania Elsayed Ibrahim |
| Validation | Rania Elsayed Ibrahim |
| Formal Analysis | Rania Elsayed Ibrahim |
| Investigation | Rania Elsayed Ibrahim |
| Resources | Rania Elsayed Ibrahim, Tshiamo Motshegwa, Djillali Benouar, Hamed Ead, Francais Crawley, Nokuthula P. Mchunu, Simon Hodson, Mohamed KHODJA, VANESSA MCBRIDE, Lili Zhang, Teketel Yohannes, Sepo Hachigonta |
| Writing—Original Draft Preparation | Rania Elsayed Ibrahim |
| Writing—Review and Editing | Rania Elsayed Ibrahim, Hamed Abdelreheem Ead, Lili Zhang |
| Project Administration | Rania Elsayed Ibrahim, Tshiamo Motshegwa, Djillali Benouar, Sepo Hachigonta, Mohamed KHODJA |
