Modeling complex socio-economic systems is a challenging task. The socio-economic system consists of elements that have quantitative and qualitative characteristics. It is difficult to predict the development of such a system. It is possible to adopt quantitative forecasting methods such as the extrapolation method, economic analysis, the balance method, and the program-target method if the necessary information is available. Such information is not always available. One of the solutions to this problem may be the method of constructing fuzzy cognitive maps (FCMs). Since modern socio-economic systems are complex systems with a wide variety of variables and factors, traditional dynamic methods have limited contributions to the modeling and management of such systems. A FCM shows a causal picture and allows you to present a model of the system’s behavior dynamically. There are also opportunities to model map concepts according to fuzzy rules and the actions of complex systems.
FCMs are a symbolic representation of describing and modeling systems [1].
The cognitive approach focuses on activating the intellectual processes of subject and helping him/her to fix his/her representation of the problem in the form of a formal model [2].
The use of cognitive modeling methods allows for visualizing and analyzing complex systems, such as an enterprise’s socioeconomic structures [3]. Visualizing cognitive models makes complex data accessible and understandable, which is key in the decision-making process. Modern data visualization technologies allow better seeing and understanding of relationships and trends, including FCMs.
FCMs are a system of oriented graphs. They have been used to describe and model distributed system behavior [4] and for decision analysis and action research of organizations [5].
Unlike traditional cognitive maps, which use binary relationships, FCC allows the specification of relative and degree relationships between concepts, which enables the account for uncertainty and vagueness in the surrounding reality, where the relationships between concepts are not unambiguous. NCC was developed in the 1970s by combining fuzzy logic and cognitive map and is widely used in various fields, including engineering, economics, medicine, sociology, and other fields of knowledge, as evidenced by numerous scientific and applied studies.
For example, Rothstein [6, 7] applied the theory of FCMs to determine the relationships between factors affecting the reliability of the system. The reliability and safety of vehicles were chosen as the objectives of the study. According to the author’s conclusions, complex systems with fuzzy structure and reliability are possible objects of application of the method based on NCC.
In turn, Alpeeva and Volkova [8] considered fuzzy cognitive models as new opportunities in management, where qualitative indicators of development are necessary. Such models help to identify different control factors and determine how they affect the target factors considering different scenarios. The presented tool is relevant for industrial enterprises, in terms of forecasting economic activity.
Cognitive modeling is embedded also in complex technical systems, as evidenced by Zagranovskaya [9]. Under conditions of various uncertainties and attributes, such a variety as a weakly formalized complex system is highlighted, the forecasting of which allows to determination of the strongest influences on the investigated areas of the system and to use of FCMs to visualize the indicators.
The theory of FCMs is a foundation for the application of various modeling techniques and modification of existing algorithms for various complex systems, including poorly structured systems [10]. Silov [11] probably showed the necessity of using analytical data obtained using odd cognitive maps for computational models of soil behavior and further operation of structures. In any branch of knowledge and technologies, NCCs act and offer effective solutions based on uncertainty and incomplete knowledge about the object.
FCMs offer a number of advantages over traditional modeling methods, including statistical analysis, dynamic modeling, and system dynamics. FCMs are particularly effective for analyzing weakly structured systems, as they excel in accounting for uncertainty, qualitative data, and nonlinear relationships. Unlike statistical methods, FCMs visualize causal relationships, which simplifies the understanding and forecasting of complex processes. However, FCMs are limited by their reliance on expert assessments, which may reduce objectivity, and by their susceptibility to capturing spurious correlations, especially in large datasets. Therefore, supplementary approaches are necessary to enhance accuracy.
The process of constructing NCC involves several stages, in which initially concepts are defined as elements of the system, then links between these concepts are constructed, and the degree of their interrelations is determined. Most often, linguistic variables such as “strong,” “weak,” “high,” and “low” are used for this purpose, and each relationship is evaluated using statistical data and expert judgment.
NCCs have different types and most often for cognitive analysis and modeling of weakly structured systems used NCCs of Kosko [12]; Silov [11]; fuzzy production cognitive maps [13]; “compatible,” gaming, coalition fuzzy cognitive models, as well as fuzzy neural network cognitive-temporal models. For example, Borisov et al. [13] considered the issues of concept compatibility for different types of FCMs to analyze problem situations and consider the degree of compatibility when choosing an operation to assess the impact of concepts on each other. There are examples of FCM being developed to promote nature-based solutions to improve water quality in communities in developing countries. The FCM method has proven to be an effective tool for identifying concepts influencing water quality based solely on linguistic descriptions provided by local participants [14].
The FCM is designed to assess farmers’ perception of livestock intensification in central Nepal [15]. The novelty of this study is that the maps were compiled directly on the farm with the participation of farmers. This approach has proved useful for modeling various factors of farm development.
The basic principle of NCCs is that they allow modeling uncertainty and fuzzy information by introducing fuzzy elements into the map structure, such as fuzzy vertices and fuzzy links. The advantage is undoubtedly the ability to deal with uncertain data and to model different levels of uncertainty, which makes NCCs clearer and more effective in analysis and decision-making. It can be stated that FCMs allow not only to use of many variables with fuzzy meaning but also to combination of disparate knowledge to obtain a result used in scenario forecasting of the development of various industries [16]. Their use allows significant improvement in the quality of planning and forecasting, as well as contributes to a more complete and objective assessment of situations and decisions.
The basis of FCM is a fuzzy-oriented graph.
FCMs have recently been widely used in various fields. FCM was used to model the behavior of the distribution system [11] and to analyze decision-making processes and investigate organizational actions [5].
Most often, a FCM models a system as a network with a single layer, but this is a simplified representation of a complex system; we must build multi-layer FCMs.
We can talk about several tasks of hierarchical fuzzy-directed graph construction. First, it is the estimation of weights. If the weights of the arcs at the lowest level are known, how to find the weight of the outgoing arc at the higher level? Second, finding the most optimal path between concepts. Optimal in terms of cost and the fastest way to reach the goal.
Currently, most real-world models employ a crisp graph apparatus, and limited research has been conducted on the application of fuzzy graph apparatus.
A FCM models the system as a network with one layer, but this is a simplified representation of a complex system; we must build a multi-layer (or hierarchical system) FCMs. We can talk about several problems of constructing a hierarchical fuzzy directed graph. The problems are posed as follows:
- -
to build a multi-layered FCM for modeling poorly structured systems, socio-economic systems of the region.
- -
to identify the fuzzy base and the antibase of the graph to solve the problem of studying the sensitivity of the map, and to describe the methods of selecting the base [11].
Separately, it is necessary to consider the problem of finding paths with the greatest strength between the concepts located on different layers of the map [17].
The basis of FCM is a fuzzy-oriented graph.
A fuzzy-oriented graph is called and via
Ḡ = (X, Ṹ) denotes a pair of sets where X = {x}
i ϵ I = {1, 2, ..., n} is a distinct set of vertices,
Ṹ = {<ϻu < xi, xk> / < xi, xk>>} is a fuzzy set of edges (or arcs), where < xi, xk> ϵ X2, a ϻu < xi, xk> is the degree of membership of the oriented edge < xi, xk> to the fuzzy set of oriented edges Ṹ [9].
Moreover, it is convenient to define a fuzzy or graph in the form Ḡ = (X, Ѓ)
where X = {xi}, i ϵ I = {1, 2, ..., n}, Ѓ is a fuzzy multivalued mapping of the set of vertices of X into itself, i.e. Ѓ : X → X,
given as a system of fuzzy images of elements x ϵ X at this mapping, thus, Ѓ (xi) = {<ϻu (xi) / xj>}, xj ϵ Ѓ (xi), where Ѓ (xi) is a crisp set of images of vertex xi ϵ X.
FCM is a directed fuzzy feedback graph consisting of nodes and weighted relationships. Graph nodes are concepts that are used to describe the basic behavioral characteristics of a system. The nodes are connected by weighted arcs representing the cause-and-effect relationships that exist between the concepts. Thus, it is possible to graphically represent the connections between concepts, their interrelation, and the degree of such influence. The graph makes it easy to add or remove concepts or relationships. Figure 2 shows the general view of the FCM. Nodes C1–C5 denote concepts representing the main objects or characteristics of the system; they can also be events, actions, goals, values, and trends of the system. For each concept, the number Ai is entered, which represents its value, is assigned by an expert, and lies in the range [0, 1]. The causal relationship between the concepts is depicted using oriented arcs (or edges) of the graph. For each arc, its weight Wij is entered to assess the degree of causality, and the weights of the links can vary in the range [−1, 1] [18, 19].

General representation of FCMs [19]. FCMs, fuzzy cognitive maps.

Example of fuzzy-oriented graph [19].
The relationship between concepts can be of one of three possible types: positive causality Wij > 0, negative causality Wij < 0, or lack of connection Wij = 0. The value of Wij indicates to what extent the concept of Ci affects the concept of Cj in the forward or reverse direction way [20].
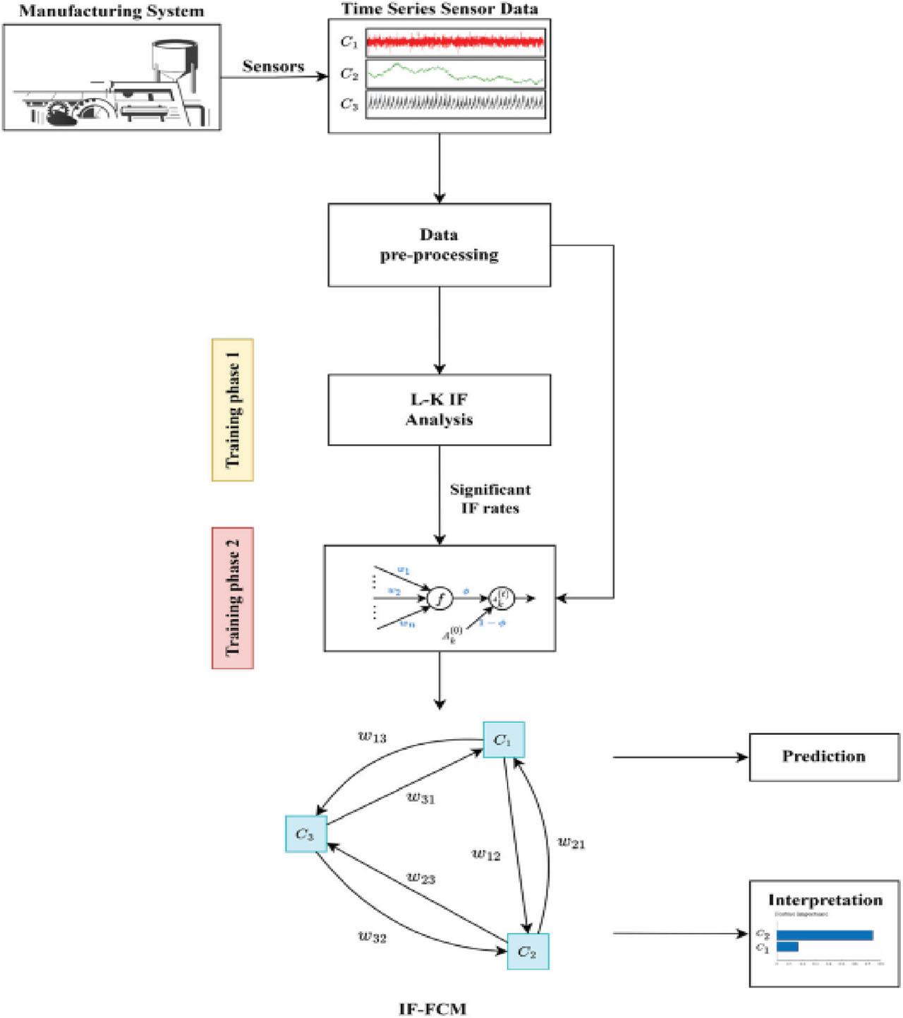
A notable limitation of FCMs is their tendency to inadvertently capture spurious correlations from the data, which undermines the accuracy of their predictions and interpretability. To address this problem, the main contribution is to introduce a novel framework for FCM construction using Liang-Kleeman information flow (LK IF) analysis, a quantitative causality analysis rigorously based on basic principles. The novelty of the proposed approach lies in identifying real causal relationships from the data using an automatic causal search algorithm. These relationships are subsequently imposed as constraints in the FCM training procedure to eliminate false correlations and improve the aggregate predictive and explanatory power of the model. Numerical simulations confirm the superiority of this method over state-of-the-art FCM-based models, thereby improving the reliability, accuracy, and interpretability of FCM [21].
The SHAP method effectively captures situations that are overlooked by centrality-based measures, as it utilizes all pieces of information generated by the network during the simulation process [22].
Using FCM, the automobile industry can be visualized. The neural concepts describing this system are high profits (C1), customer satisfaction (C2), high sales (C3), union raises (C4), safer cars (C5), foreign competition (C6), and lower prices (C7). In Figure 4, the network is visualized so that positive links are represented by solid lines, while negative links are represented by dashed lines.

FCM construction using LK IF analysis [19]. FCM, fuzzy cognitive map; LK IF, Liang-Kleeman information flow.

FCM model for automotive industry research is described by seven neural concepts [19]. FCM, fuzzy cognitive map.
In the case of the scaled transfer function, this convergence behavior was predicted because the transposed weight matrix does not have an eigenvalue that is strictly larger in magnitude than the other eigenvalues, indicating the presence of cycles or chaotic behavior [22].
There are examples of using FCM by developing a hybrid FTS forecasting method that uses particle swarm optimization (PSO) and intuitionistic fuzzy set (IFS). PSO determines the optimal length, and IFS incorporates uncertainty during the conversion of crisp values to fuzzy values to regulate the degree of membership of time series data [23].
The three digits on each arrow indicate the weights of each type of RE in the following order: LRE, LRE, and HRE. The color of the rectangles indicates whether the concept was mentioned by all farmers (blue) or only by a part of the farmers (gray) in each district [15].
FCMs are actively used in various fields to model complex systems, including modeling and evaluating the development of intelligent transport systems in cities. The method allows taking into account the complex interrelationships between various factors affecting transport infrastructure [24].
In robotics, an online learning method has been developed that combines NCCs with echo state networks to control robot manipulators [10].
Algorithms based on NCC and brain activity are being developed for drone trajectory planning, improving reliability and efficiency [20].
FCMs offer significant potential for further development, particularly in addressing their current limitations and enhancing applicability. Future research can focus on integrating FCMs with artificial intelligence (AI) techniques such as deep learning and evolutionary algorithms to automate weight assignment and causal inference. These advancements would reduce reliance on expert input, improve objectivity, and allow FCMs to handle large-scale datasets more effectively.
Expanding the representation of temporal dynamics is crucial. Dynamic FCMs (DFCMs) capable of modeling time-dependent relationships and feedback loops can enhance real-time applications such as climate modeling, disaster response, and industrial process control. Additionally, hierarchical and multi-layered FCMs could provide greater insights into systems with interconnected subsystems such as urban planning and global supply chains.
Hybrid approaches combining FCMs with probabilistic models, such as Bayesian networks or agent-based models, can address data uncertainty and improve predictive accuracy. Such frameworks would enhance scenario forecasting and decision-support systems in fields such as healthcare, energy, and public policy.

The process of 20 steps of FCM simulation on the example of the “automotive industry” for 100 randomly generated initial activation vectors [19]. FCM, fuzzy cognitive map.

Diagram of the proposed PSO b IFS-based FTS forecasting method [19]. IFS, intuitionistic fuzzy set; PSO, particle swarm optimization.

Aggregated cognitive maps for perceptions of livestock intensification on farms of three types of resource endowment in Palpa (A) and Dadeldhura (B) districts of Nepal [15].
Improving visualization and interpretability is another critical area. User-friendly interfaces and tools, including augmented reality, could make FCMs accessible to broader audiences, fostering participatory decision-making. Standardizing performance evaluation metrics, such as predictive accuracy and causal validity, would also increase scientific credibility.
Finally, addressing ethical concerns is essential for responsible FCM use. Developing transparent methodologies, bias mitigation techniques, and governance frameworks will ensure FCM applications are fair and trustworthy. These advancements can transform FCMs into a cornerstone methodology for analyzing and managing complex systems, significantly broadening their impact across disciplines.
Thus, FCMs can be developed for different kinds of systems, and they can analyze and predict socio-economic systems. Regional socio-economic systems can be represented with the help of a fuzzy oriented graph. The main task in their construction is to define the elements of the system and the links between the elements. Depending on the definition of elements and links, it is possible to solve the problems of modeling loosely structured systems, including socio-economic systems. In our opinion, the fuzzy-oriented graph is suitable for the tasks of modeling the branches of the economy, including the industrial complex of the region, since in the Russian Federation, there is no statistical information on the number of enterprises or the number of manufactured products. Therefore, the construction of fuzzy-oriented graphs provides an opportunity to carry out the modeling of such systems.
When constructing a fuzzy-oriented graph, the issues of determining the degree of connection between the elements of the system are debatable. To assess the degree of connection between the elements of the industrial complex of the region should be involved highly qualified specialists who know the industries, how they interact with each other, what enterprises are in the region, and the interaction of these enterprises. Most importantly—what is the connection between the enterprises of the industry, between the industries of the region?
Fuzzy causal algebra underlying the method of cognitive modeling allows to identification of direct and indirect relationships between the elements of the system, analyzing the behavior of the system, finding its limit state, and predicting the development of the situation in the long term [16].
The main principle of NCCs is that they allow modeling uncertainty and fuzzy information by introducing fuzzy elements into the map structure, such as fuzzy vertices and fuzzy links. The advantage is undoubtedly the ability to deal with uncertain data and to model different levels of uncertainty, which makes NCCs clearer and more effective in analysis and decision-making. It can be stated that FCMs allow not only to use of many variables with fuzzy meaning but also to combination of disparate knowledge to obtain a result used in scenario forecasting of the development of various industries [16]. Their use allows significant improvement in the quality of planning and forecasting, as well as contributes to a more complete and objective assessment of situations and decisions.