The Polish Jurassic Highland, spanning the Kraków-Częstochowa Upland, is a region of exceptional natural and cultural significance. Characterized by distinctive rock formations, caves, and shelters, it has been inhabited since the Paleolithic era. Among its most prominent features is the group of medieval fortifications known as the “Eagle Nests,” often linked to the reign of King Casimir the Great [1]. Built atop limestone outcrops, these castles were strategically positioned to protect the former capital and key trade routes. Over time, they became not only symbols of power but also romanticized ruins, deeply embedded in Polish cultural memory through literature, painting, and historical narrative [2, 3].
Today, however, the landscape is undergoing profound transformation. Industrialization, urban expansion, and tourism pressures have caused gradual degradation and fragmentation. Beyond physical decay, the intangible heritage and genius loci of these sites are increasingly threatened by commercialization and poorly contextualized conservation efforts (Figure 1) [4]. Hence, the spatial, historical, and symbolic complexity of this cultural landscape requires urgent protection-through both physical conservation and systematic, interdisciplinary data organization reflecting its material and intangible dimensions. In this article, the term “cultural landscape” is understood in accordance with the European Landscape Convention (2000), which defines landscapes as areas shaped by the interaction of natural and human factors. Within the heritage domain, ICOMOS–ISCCL further emphasizes that cultural landscapes represent combined works of nature and humankind, reflecting cultural traditions, historical processes and patterns of land use.

Representative examples of castles in the Kraków–Częstochowa Upland: (a) Ogrodzieniec Castle surrounded by tourist stalls and attractions; (b) Mirów Castle during the reconstruction process; (c) degrading architectural details of Palace in Pilica. Author’s work
Addressing these challenges requires rigorous documentation, knowledge integration, and embedding heritage management within a sustainability framework that balances environmental, social, and economic goals. Digital documentation and semantic modeling reduce invasive surveys and improve preservation planning, while accessible records foster cultural continuity, identity, and public engagement [5]. At the same time, digital tools and ontologies enhance management efficiency, support tourism strategies, and inform policymaking [6]. As previous research suggests, integrating heritage studies with sustainability practices not only helps mitigate the impact of degradation but also provides new pathways for valorization and adaptive reuse of historic structures [7]. Given the intricate and multi-layered nature of information required to accurately represent and interpret architectural heritage, the development of semantic frameworks supported by information ontologies is becoming increasingly relevant. In the realm of information technology, ontologies serve as formalized knowledge structures that define and organize the concepts, relationships, and data properties within a particular domain [8]. By applying this logic to heritage conservation, a digital model can capture both tangible elements – such as shape, materials, and construction techniques – and intangible components, including historical interpretation, symbolic meaning, and expert assumptions [9]. In parallel, Heritage Building Information Modeling (HBIM) [10] has emerged as a practical methodology that extends the BIM paradigm to heritage contexts, enabling not only accurate geometric recording but also the integration of historical and conservation-oriented metadata. When combined with ontology-based frameworks, HBIM could represent both tangible and intangible aspects. This approach facilitates not only the organization of direct survey data (geometric, material, diagnostic), but also the integration of indirect knowledge – assumptions and interpretations emerging throughout the conservation process. The first step involves assembling a dataset through literature review and expert consultation, followed by selecting an appropriate ontological model based on successful applications in related research [11].
A thorough literature review reveals that multiple ontological models related to cultural heritage have been developed to accommodate geometric data. However, few of these frameworks successfully integrate intangible values or represent the relationships between architectural objects and their constituent elements in a coherent semantic structure. This is particularly important in cases such as the “Eagle Nests” fortification system, where not only internal relations within individual monuments must be considered, but also broader inter-object relationships across the entire defensive network. Among the most prominent models, CIDOC CRM [12] stands out as a highly developed ontology that provides a semantic framework for the integration, mediation, and accessibility of cultural heritage information. It supports a wide range of data categories, including those used in GLAM institutions (galleries, libraries, archives, and museums), and complies with relevant ISO standards in the cultural heritage domain. Recent research on fortified heritage highlights the need for integrated, multi-scalar documentation strategies that combine metric survey, digital modelling and conservation planning, as demonstrated in studies on defensive structures and city walls and in the multi-volume “Defensive Architecture of the Mediterranean” series arising from the FORTMED conferences [13]. In response to these challenges, this article introduces CastleHIM (Castle Heritage Information Model), a semantic framework designed to support the structured documentation and sustainable management of architectural heritage. Developed specifically for the castles of the Polish Jurassic Highland, the model integrates CIDOC CRM ontology with Heritage Building Information Modeling (H-BIM) techniques and provides a unified platform for managing both material and immaterial cultural data.
The research was designed as a multi-stage, interdisciplinary process combining historical, interpretive, simulation, and experimental methods [14]. It focused on 31 castle-related sites in the Polish Jurassic Highland, encompassing a wide range of preservation states – from relatively intact ruins to fragmentary remains and reconstructed structures. The study followed four phases: 1. introductory research, including literature and archival analysis, to define the problem, hypotheses, and study scope; 2. fieldwork with surveys, photogrammetry, and interviews, providing material and intangible heritage data; 3. analytical work and H-BIM modelling in CastleHIM, enabling integration of historical, spatial, and conservation information; and 4. synthesis of results, assessing model applicability, proposing conservation guidelines, and reflecting on heritage management.
The research was carried out in the Polish Jurassic Highland better known in Poland as the Kraków-Częstochowa Upland or Jura. It’s a distinctive geographical and historical region located within the present-day Silesian and Lesser Poland voivodeships. This area is recognized for its unique combination of cultural, historical, and natural values, encompassing the Eagles’ Nests Landscape Park and the popular Eagles’ Nests Tourist Trail. Geographically, the Upland extends from the Old Market in Częstochowa in the north to the Upper Vistula Valley near Kraków in the south. [15] The delimitation of the study area reflects both current administrative borders and historical boundaries, including the frontiers of the Polish state in the 13th and 14th centuries and the 17th-century Kraków Voivodeship. Situated within the historical Land of Kraków, at the border between Lesser Poland and Silesia, the region has long served as a strategic frontier shaped by cultural exchange and military significance [16].
A defining feature of this area is its linear network of medieval castles and defensive structures, established along key communication and trade routes to protect the former Polish capital. The most intensive period of their development occurred during the 14th and 15th centuries, particularly under the reign of Casimir the Great. Foundational studies by Janusz Bogdanowski [17] and Michał Uruszczak [18] have provided a valuable scholarly framework, influencing the scope and direction of the present research.
The historical timeframe of this study begins in the 13th century, with the earliest masonry fortifications, and continues to the present day (that part of research has been finalized in 2024), covering phases of transformation, deterioration, and conservation. Beyond their architectural value, these castles hold an important place in local memory, legends, and intangible heritage. While regionally focused, the methodological framework and the digital model proposed in this work are transferable to other fortified and defensive heritage sites, broadening the study’s significance and potential contribution to sustainable heritage management practices.
The analytical stage of the study aimed to evaluate the spatial, architectural, and cultural dimensions of the castles within the Kraków-Częstochowa Upland. Building upon the archival and fieldwork data, a series of analyses were conducted to better understand the role of defensive structures in their historical and contemporary contexts. These analyses covered both tangible and intangible aspects, from the physical layout and conservation state of the castles to their landscape exposure and cultural significance. Importantly, this stage also made it possible to define the types of data to be incorporated into the final CastleHIM model and to identify the relationships between them, ensuring a coherent framework for digital representation. The analyses were grouped into five categories: (1) spatial and landscape – examining siting, topography, and visibility to capture environmental and symbolic dimensions; (2) architectural and structural – documenting geometry, construction, and condition via photogrammetry and UAV surveys, forming HBIM elements and anchors for semantic data; (3) historical and archival – reconstructing chronological development, ownership, and transformations, essential for temporal modelling; (4) conservation state – combining current surveys with archival sources to trace condition, damages, and past interventions; and (5) cultural and symbolic – addressing intangible values such as identity, tourism, and heritage narratives, enabling integration of non-material data into the ontology. The inclusion of analyses covering all castles and their surrounding landscapes, rather than selected examples only, was a deliberate decision. The main goal of this research was not to present individual case studies but to develop and test a comprehensive methodological framework (CastleHIM) that is scalable and applicable across a wide spectrum of heritage sites in the Kraków-Częstochowa Upland.
The photogrammetric workflow applied in this study was designed to ensure the acquisition of high-quality spatial data suitable for both documentation and analytical purposes. Fieldwork combined unmanned aerial vehicle (UAV) photography with advanced digital photogrammetry processing to generate accurate 3D models of selected castles. Aerial surveys were conducted using a DJI Mavic 2 Pro. For select sites, additional imagery was acquired with a DJI Phantom 4 Pro to improve coverage and accuracy.
Due to the proximity of many castles to urban areas, groups of tourists and single-family housing, flights followed the national scenario NSTS-01, requiring a certified UAV pilot, visibility measures (reflective vest), and adherence to safety and emergency protocols. All flights were logged in the Droneradar (currently Dronetower) application. In forested areas, missions were conducted under Open Category regulations [19].
Missions were pre-planned in PIX4D software and executed with a double grid coverage (80% overlap) combined with a circular flight path (4° angle). Camera angles were typically set at 80°, with exceptions for complex sites such as the Bąkowiec Castle in Morsko, where an additional 45° coverage was required due to dense vegetation and strong sunlight. Flight altitude varied depending on object height, vegetation, and expected resolution, while speed was set to the lowest available to maximize image sharpness.
The collected photographic dataset was processed in Agisoft Metashape, which enabled the generation of point clouds and subsequent 3D mesh models. The workflow began with the initial alignment of images, resulting in a sparse network of Tie Points that provided the foundation for further processing. Based on this alignment, a Dense Cloud was generated and then subjected to manual cleaning to eliminate noise and irrelevant data points. In more complex cases, such as the ruins of Olsztyn Castle, the photographs taken with two different UAV platforms resulted in the creation of two separate point clouds for the same object. These partial datasets were subsequently merged into a single coherent model using manually placed markers (Figure 2). Once the point clouds were finalized, the models were textured primarily from the Dense Cloud, although experiments were also carried out with Tie Points and Depth Maps as alternative data sources. Finally, the models were exported in LAS format to ensure compatibility with further analytical workflows and integrated into a private SketchFab database, which allowed for secure access, comparative studies, visualization, and dissemination.

Photogrammetric processing of Rabsztyn Castle: (a) location of cameras and sparse Tie Points alignment, (b) Rabsztyn Castle: generated Dense Cloud after cleaning, illustrating the increased accuracy and completeness of spatial data, (c) unified model created by merging partial point clouds through marker-based alignment. Author's work
To evaluate model quality, metadata were recorded for each flight, including number of photographs, overlap, flight altitude, and cloud density. These were compared across sites to assess the influence of methodological parameters on model accuracy and precision. However, for certain castles, the creation of original photogrammetric models was not possible due to restrictions on UAV flights; in these cases, datasets obtained from private collectors were incorporated into the analysis. To complement the metadata, basic accuracy assessment was carried out using statistics generated by Agisoft Metashape. For all processed datasets, the average reprojection error remained within 0.25–0.40 pixels, while the resulting Ground Sampling Distance (GSD) ranged between 1.5 and 2.5 cm depending on flight altitude. In cases where two partial point clouds were merged, the marker-based alignment procedure produced an Root Mean Square (RMS) error of 1–3 cm. The resulting 3D reconstructions achieved a satisfactory level of accuracy and completeness (Figure 3), allowing them to serve both as reliable documentation of the castles’ current state and as a robust foundation for further analytical and conservation work.

Selected photogrammetric models of castles in the Kraków–Częstochowa Upland, illustrating differences in preservation state and level of geometric detail captured for subsequent HBIM modelling. Author’s work
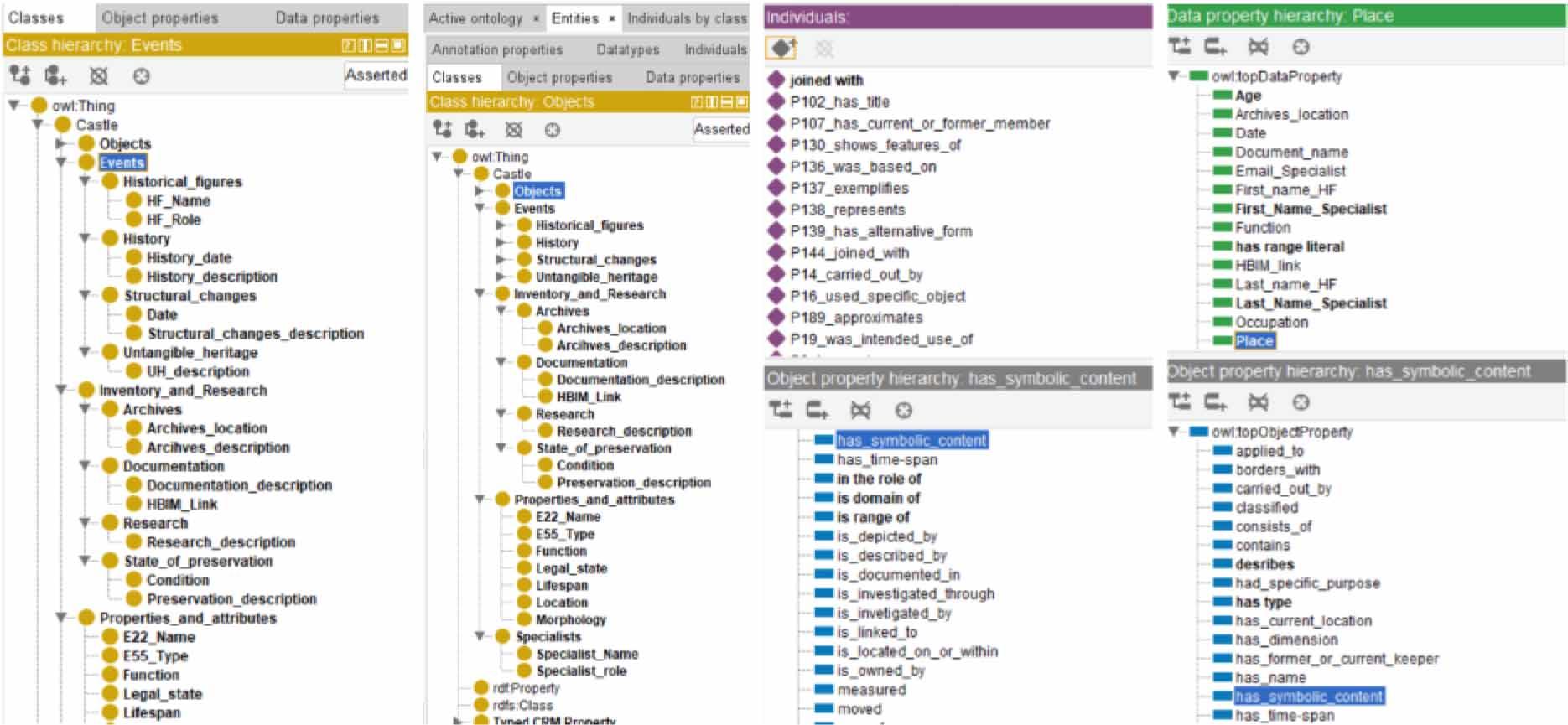
The Castle Heritage Information Model (CastleHIM) was designed as a hybrid system that integrates semantic, geometric, and documentary data into a single digital framework for castles of the Kraków–Częstochowa Upland. Its structure is based on two complementary pillars: the CIDOC Conceptual Reference Model (CIDOC CRM), which provides the semantic backbone, and Heritage Building Information Modeling (HBIM), implemented in Autodesk Revit, which ensures accurate geometric representation and serves as a repository for technical, material, and archival data (Figure 4).

Schematic structure of CastleHIM, integrating CIDOC CRM with HBIM (Revit), showing four information sets (Properties and Attributes, Events, Inventory and Research, Specialists) and the Documentation class linking semantic and geometric data. Author’s work
The choice of CIDOC CRM was driven by its flexibility and international recognition as the ISO 21127:2023 standard. [20] It enables the modeling of cultural heritage through three categories of information: Classes (Entities), Properties, and Instances. Classes represent general categories such as objects, people, events, or places, while properties define the relationships between them, and instances refer to specific occurrences. In CastleHIM, these semantic structures allow castles to be described not only as architectural objects but also in relation to broader contexts such as historical events, construction technologies, and the communities that shaped and used them.
As a complement, the HBIM environment in Autodesk Revit provides the geometric and technical dimension. Here, each element of the castles – walls, towers, or architectural details – was modeled based on photogrammetric surveys, point clouds, and archival documentation. Revit models store information on materials, conservation interventions, technical condition, and structural damages. Material attributes and deterioration processes were also incorporated into the HBIM layer to ensure compatibility with conservation-oriented analysis. For each architectural element, information such as material type, construction technology, mechanical behaviour and visible deterioration patterns was recorded using a structured set of parameters aligned with the ICO-MOS-ISCS Illustrated Glossary on Stone Deterioration Patterns (2008) [21]. They also include administrative and legal records such as heritage register entries, ownership data, conservation permits but also archival records such as digitized drawings, photos and other archival documents. In addition, the HBIM layer integrates 3D scanning and photogrammetric outputs (point clouds, mesh models, and textures), ensuring accurate documentation of the current state of each monument. To ensure interoperability between the semantic (CIDOC CRM) and geometric (HBIM) layers, attributes and relationships were mapped across both domains. For example, a unique CIDOC CRM identifier was assigned to each BIM element, allowing Revit components to be directly linked to ontology classes. In the current implementation, these identifiers are encoded as custom properties in the Revit model and exported via the IFC schema as part of dedicated property sets. The IFC file is then parsed and used to populate the Protégé ontology, so that each BIM element has a one-to-one correspondence with a CIDOC CRM instance. This workflow makes the linkage between geometry and semantics transparent and reproducible across different software environments. This alignment guarantees consistency and enables complex queries that connect geometric, historical, and documentary information. For practical use, CastleHIM was divided into four information sets (Figure 4): properties and attributes, defining the physical and spatial features of the castles; events, tracing their construction, transformations, and conservation; inventory and research, providing evidence from surveys, archives, and photogrammetry; and specialists, identifying people and institutions responsible for research, management, and preservation. A crucial role within this structure is played by the Documentation class, which connects HBIM models with the semantic ontology. This ensures that each piece of data is stored within a structured framework and remains accessible for cross-referencing with semantic descriptions.
The semantic layer of the CastleHIM model was implemented in the Protégé 5.6.2 environment, which provided a flexible platform for applying and extending the CIDOC CRM ontology. The implementation began with the import of the official CIDOC CRM schema, which ensured compliance with the ISO 21127:2023 standard and guaranteed interoperability with other cultural heritage information systems. The core of the implementation consisted in dividing the dataset into four main information sets in accordance with CastleHIM structure (Figure 5). Within each set, dependencies and relationships were defined through CIDOC CRM properties. As mentioned before a central role was played by the Documentation class, which served as the interface to the HBIM layer created in Autodesk Revit. Here, links were established between semantic entities and geometric models. Each BIM element could be assigned a unique CIDOC CRM identifier, enabling direct correspondence between Protégé and Revit datasets.

Data model structure implemented in Protégé, showing the organization of classes and relationships within the CastleHIM ontology, aligned with the CIDOC CRM standard
The ontology was further enriched by defining instances representing individual castles of the Kraków-Częstochowa Upland. Each instance was linked to its historical and spatial context, associated documentation, and conservation history. Through this structure, Protégé ensured that the model was not limited to abstract semantic classes but directly reflected the specific heritage objects under study. The resulting implementation provides a multidimensional data environment, where researchers can trace relationships between objects, events, people, and documentation.
The implementation of CastleHIM in Autodesk Revit 2020 formed the geometric and parametric foundation of the model, complementing the semantic structure developed in Protégé. Revit served as the environment for creating detailed HBIM (Heritage Building Information Modeling) representations of the castles, where three-dimensional models of architectural elements were manually developed based on photogrammetric data, point clouds, and archival sources. Due to the high irregularity and uniqueness of the studied structures, it was not possible to develop a universal library of parametric components. Each element – such as walls, towers, vaults, or architectural details – had to be modeled individually, reflecting its distinct geometry and construction logic. This ensured a high level of fidelity to the actual state of preservation, while also preserving traces of structural changes and later interventions (Figure 6).

Integration of photogrammetric and archival data in the Revit environment: (a) photogrammetric model embedded in Revit as the basis for HBIM reconstruction; (b) sectional view of a castle element reconstructed from archival sources; (c) manually modeled castle elements, reflecting their irregular geometry
In addition to the geometric data, the Revit environment was also used to integrate archival materials and descriptive information related to the objects. Part of this documentation was stored directly within the Revit file itself (e.g., descriptive texts, technical notes, or scans of archival drawings) (Figure 7), while additional materials – such as high-resolution images or large external reports – were attached as linked resources. This dual strategy allowed the model to function simultaneously as a standalone repository and as a gateway to extended datasets, depending on the size and format of the documentation.

Archival documentation integrated into the Revit file: (a) historical photographs and postcards attached to the HBIM model; (b) metadata embedded in model elements, including information on materials, construction techniques, and conservation history; (c) representation of structural changes and damages, reconstructed based on the digital model, archival documentation, photographs, and in-situ survey data. Author’s work
A particularly important functionality was the possibility of reconstructing different historical phases of the castles within the Revit environment. Based on archival drawings, iconographic sources, and archaeological research, separate phases of the objects’ development could be modeled as distinct temporal layers within the file. This feature makes it possible to visualize the transformations of the castles across centuries, compare their evolution, and analyze construction and conservation strategies over time.
A crucial aspect of the CastleHIM framework is its emphasis on accessibility and interactivity of the stored data. The model was designed not only as a static repository but also as a dynamic knowledge platform supporting multiple user groups, including researchers, conservators, educators, and local stakeholders. Thanks to the implementation of the CIDOC CRM standard, the model ensures semantic interoperability with other heritage databases and can be extended with additional datasets. Within the environment, users may navigate between object classes, their attributes, and documented events, as well as explore linked multimedia such as archival photographs, 3D scans, and textual sources. From a practical perspective, the CastleHIM environment is intended to support a range of end-users, including conservators, heritage authorities, site managers, researchers and local municipalities. The structure of the model enables authorised users to introduce new documentation, update conservation records, and add monitoring data from remote or on-site inspections. This flexibility ensures that the platform can evolve alongside the changing condition of the sites, serving both as a long-term repository and as an operational tool for heritage management.
In Revit, the HBIM model integrates geometric data with metadata, providing an interactive environment where users can not only view detailed reconstructions of castle structures but also access associated records. Each modeled element contains references to materials, conservation history, and archival sources, enabling a multidimensional analysis. The model also supports the visualization of alternative phases of the buildings’ development, allowing users to explore transformations across different historical periods.
The link between the Protégé ontology and the Revit HBIM model is maintained through a system of shared identifiers and mapped attributes. For example, each Revit element can be assigned a unique CIDOC CRM identifier, enabling cross-referencing between geometric components and semantic classes.
Location data is tied to geographic coordinates embedded in the Revit model, while temporal information is linked to construction and conservation dates stored in Revit’s metadata (Figure 8). Data export formats (.IFC, .LAS, .RVT, .OWL) ensure broad interoperability with both technical and heritage management platforms. For visualization and outreach purposes, simplified versions of 3D models have been shared via SketchFab, where users can interact with the geometry in an accessible web-based environment. Although these datasets are restricted to protected links, they demonstrate the potential of the system for education, dissemination, and citizen engagement in cultural heritage.

Connections between the Revit and Protégé environments: (a) integration of the Revit HBIM file within the Protégé ontology, (b) visualization of linked elements. Author’s work
CastleHIM substantially advances heritage documentation and conservation by integrating diverse datasets—geometric surveys, archival records, conservation reports, and intangible narratives—into a standards-based HBIM and ontology framework. The Revit environment supports analysis of construction techniques and conservation states, while the Protégé-based semantic structure enables interdisciplinary knowledge exchange and transparent recording of interventions. In this way, the system functions simultaneously as an analytical, diagnostic, and managerial tool for sustainable preservation of castles in the Kraków-Częstochowa Upland. Beyond conservation practice, CastleHIM also serves as an educational and outreach resource. By combining 3D reconstructions with archival materials and historical narratives, it supports teaching, public engagement, and heritage tourism while fostering regional identity.
The study highlighted several challenges: heterogeneous and uneven-quality datasets, difficulties in modeling irregular structures without parametric libraries, interoperability issues between Revit and Protégé, and the need for advanced technical skills. These factors limit scalability and institutional adoption. Possible solutions include complementing photogrammetry with laser scanning, developing libraries for historic forms, optimizing workflows, and providing targeted training. Despite these limitations, CastleHIM demonstrates strong potential for further development. Linking it with GIS platforms could reinforce landscape perspectives, while continuous updating with new conservation and monitoring data would ensure long-term sustainability. Its adaptability also positions it as a replicable methodology for other heritage sites.
In conclusion, CastleHIM represents a step forward in digital heritage management. By uniting geometric precision, semantic structuring, and interdisciplinary accessibility, it supports evidence-based conservation, responsible resource use, and the intergenerational transmission of cultural heritage in line with sustainable development goals.