Digital filters are nowadays utilized all over world. Filters are used to improve the quality of signals as well as removing noise from them. Finite-impulse response (FIR) and infinite-impulse response (IIR) are the two types of filters. Recently, there has been an increase in demand from active noise-cancellation system manufacturers in developing a reduced delay in FIR filters [1]. Low-pass filters (LPF) are mainly used to reject higher frequencies of noise than an established cutoff frequency in the signal. In LPF, differentiation is used to extract information from the signal [2]. These types of filters are broadly used in communication devices, medical equipment, electronics, etc. In the medical field, digital filters are utilized for de-noising EEG, ECG and MRI signals [3]. The FIR filter provides higher stability and less feedback. The digital filter consists of more coefficients, such as the window method and the equal-ripple method. Low-, highand band-pass, as well as band-stop, are some classifications used for signal processing improvement methods. The group delay in the LP-FIR filter finds frequency components by changing the time [4].
Nowadays, research on these filters focuses on speeding them up while using a minimum amount of space, and reducing control parameters in digital filters. The research proposed here is used to reduce ripples in high-pass and band-pass filters and quickly increase attenuation in band-pass filters. An LP-FIR filter was designed using Henry gas solubility optimization algorithm, a new technique. Many studies have previously been presented in the literature on the topic of LP-FIR filters. Some recent works are reviewed here.
Karthick et al. [5] have suggested designs and evaluations for the LP-FIR filter utilizing the water strider optimization technique. Their study used the water strider optimization approach, and an efficient linearphase FIR filter was devised and implemented in a programmed gate array, providing maximum delay and minimum execution time.
Nima [6] presented a digital pre-distortion equalizer utilizing an FIR filter that was applied using MATLAB. The suggested method describes the design and demonstration of both static and dynamic FIR digital equalizer circuits. It provides high magnitude response and low delay.
Seshadri [7] proposed another application of fast digital FIR and IIR filters. Their study uses conventional-moving-average (MA) FIR filters; fast MA FIR filters using look-ahead arithmetic; conventional IIR filters using a combination of integrator and comb sections (CIC) techniques; and fast IIR filters using look-ahead arithmetic. It suggests the conventional MA FIR filters, fast MA FIR filters utilizing lookahead arithmetic, conventional IIR filters utilizing a combination of integrator and CIC methods, and fast IIR filters using look-ahead arithmetic. This allows for higher execution time and lower magnitude response.
Wu [8] also presented a higher-speed faulttolerant FIR digital filter utilizing programmable gate arrays to implement hardware with maximum delay and minimum execution time.
In this manuscript, by deducing the magnitude response from a LP-FIR response filter, the error functions are reduced to penetrating the highest peak ripple completely by separate frequency function. LPFIR is then designed using the Henry gas solubility optimization (HGSO) algorithm and executed using MATLAB. In this way, HGSO is used for calculating the co-efficient of the optimal filter.
The main contribution of this work is summarized below:
- ‐
An LP-FIR filter with Henry gas solubility optimization algorithm [9] is designed and implemented in MATLAB.
- ‐
Subsequently, the Henry gas solubility optimization approach is used in an LP-FIR filter for better results with maximum pass ripples and minimum passband attenuation.
- ‐
This execution of Design and Analysis of LP-FIR utilizing Water Strider Optimization Algorithm (DALPFIR-WSOA) in a pass band is highly efficient and produces good output, with maximum pass ripples and minimum attenuation at the stop band.
- ‐
The proposed design and analysis of LP-FIR utilizing Henry gas solubility optimization (DALP-FIR-HGSOA) is compared with existing methods, such as DALP-FIR-WSOA and digital predetection equalizer using a FIR filter field programmable gate array (DPE-FIR-GOA).
Part 2 of this study consists of Proposed Methodology, Part 3 consists of results as well as the discussions, and Part 4 concludes the manuscript.
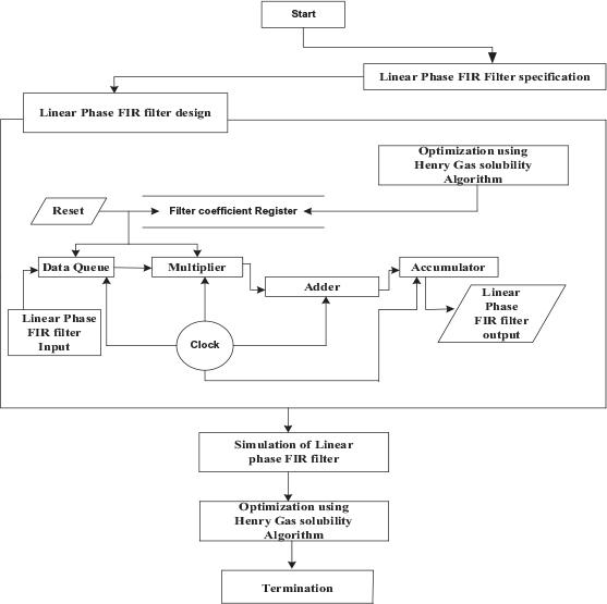
To design the LP-FIR filter, some specifications are needed: filter coefficient registers, adder, and multiplier, as well as the accumulator. LP-FIR filters are designed by collecting the specification from the filter [10]. The proposed LP-FIR is employed in MATLAB and the presentation filter is verified. Figure 1 shows total workflow of the LP-FIR filter with HGSO.

Overall working principle of LP-FIR filter using HGSO approach
Practical applications of linear-phase band-pass FIR filters utilizing the HGSO methods include tone control, frequency selection and echo cancellation.
In tone control, FIR filters can be used to control the tone of audio signals, adjusting the emphasis of specific frequency ranges. This is commonly used in electronic music production and consumer audio devices to create different tonal effects.
In frequency selection, FIR filters can be used to select specific frequency ranges within an audio signal, allowing for frequency-specific processing or analysis. This is commonly used in audio editing and spectrum analysis to isolate and manipulate specific frequency components.
In echo cancellation, FIR filters can be used to cancel echo in audio signals, reducing the delayed reflection of sound that can occur in enclosed spaces or when using multiple microphones. This is particularly important in applications like teleconferencing and audio recording.
The minimum-phase filter, also known as the LP-FIR filter, satisfies phase response, group delay and linear frequency. The equation of LP-FIR filter is below:
Where jp is denoted as the co-efficient of the filter and p is denoted as the pattern of the filter. In the FIR filter, group delay is referred to as the negative slope. The frequency response of LP-FIR is expressed in equation (2).
Therefore, G[m] denotes response of amplitude; β* denotes phase offset; and ϑ* is denoted as group delay. In the FIR filter, there are two conditions for finding LP — even symmetry and odd symmetry. LP-FIR filter is explained in Equation (3).
Various types of LP-FIR filters are presented below.
In this manuscript, high-, low- and band-pass filters are constructed using optimized error coefficients based on the Henry gas solubility optimization approach. Here, σ indicates phase response of the LP-FIR filter, as denoted in Equation (4):
To design the LP-FIR filter, GidlLPF(σ) is derived by Equation (5)
where σcut denotes the cut-off frequency of the LP-FIR. The linear-phase high-pass FIR filter GidlHPF(σ) is expressed in Equation (6):
The LP band-pass FIR filter GidlBPF(σ) is calculated in Equation (7):
Types of LP-FIR filter
| Filter types | g(m) | p | Phase offset β* | End-point zeros | Candidate Filters |
|---|---|---|---|---|---|
| 1 | Even symmetry | Even filter order | 0 | None | Low pass, Band pass, High pass, |
| 2 | Even symmetry | Odd filter order | 0 | zero = –1 | Low pass, Band pass |
| 3 | Odd symmetry | Even filter order | λ/2 | zero = ±1 | Band pass |
| 4 | Odd symmetry | Odd filter order | λ/2 | zero = +1 | Band pass, High pass |
Hence, σlow denotes the low-edge frequency and σhigh denotes the high edge frequency in LP-FIR filters. The linear-phase band-stop FIR filter GidlBSF(σ) is calculated in Equation (8):
The error function in the LP-FIR filter is expressed in Equation (9):
Where V(σ) the weighted function in the frequency band error. The filter coefficient is optimized by reducing the error functions in the LP-FIR filter. The LP-FIR filter is created by utilizing Henry gas solubility optimization algorithm (HGSO). These filter coefficients are used for constructing high, low and band-pass FIR filters. The HGSO algorithm method, which is based on Henry ’s law, is then used. Due to the challenges posed by competition as well as through the need to solve structural optimization issues in productdevelopment processes, new techniques have become increasingly necessary.
HGSO is a robust optimization algorithm that effectively balances exploration and exploitation, which are crucial parts of any optimization process. The adaptive modification of the solubility coefficient allows for a dynamic balance, exploring the whole search space and exploiting promising areas. The incorporation of opposition-based learning enhances diversity in the search, preventing the algorithm from getting stuck in local optima. HGSO’s ability to avoid local optima is attributed to its well-tuned exploration-exploitation trade-off and the utilization of opposition-based learning.
Notably, HGSO exhibits versatility by being applicable to a broad spectrum of optimization problems, encompassing continuous, discrete, and constrained scenarios. Additionally, its relative ease of implementation makes it accessible to a wide user base, contributing to its effectiveness as a versatile and powerful optimization tool. The Henry gas solubility optimization approach is used to determine the stepwise procedure for obtaining the best FIR filter coefficients. It defines the low-solubility gases in fluids using this optimization algorithm. The mathematical equation of this stage is given below in Equation (10):
Where the population O, Wj symbolizes the location of the jth gas; z represents a chaotic number between 0 and 1; Wxam, Wnim denotes the problem bounds; and (u) denotes the iteration. For each gas particle I, the partial pressure of gas i in group j, Pij is calculated, as well as the gas solubility i in group j, Si,j using Equation (11):
Where U stands for temperature and is specified as a fixed quantity of the FIR filter with a value of 298, and Hi shows the Henry gas law coefficient for each group i. Additionally, iter symbolizes the overall number of iterations. Finally, an equation for the estimation of filter coefficients of Henry gas solubility is shown in (13):
Where Gj,i is the current state of each gas jth in group i; z denotes distributed the count between 0 and 1; Gmax(j,i) and Gmin(j,i) are the algorithm’s bounds; and z is used as a distribution within the range [0, 1].
The HGSO algorithm emerged as a powerful and versatile optimization technique, offering enhanced convergence speed, solution quality, robustness, scalability, and efficiency compared to traditional optimization algorithms. Its ability to solve a wide range of optimization challenges makes it a useful tool for both scholars and practitioners in various fields. In this way, the best FIR filter coefficient is obtained using the Henry gas solubility optimization algorithm.
This analysis looks for the best coefficients of LPFIR filter using the HGSO algorithm. The proposed method was stimulated using MATLAB on a PC with an Intel Core i5 CPU operating at 2.5 GHz, using 8 GB of RAM, and running Windows 7. To achieve the best outcome within the constraints of the algorithm and the filter specifications in each attempt, the algorithm was run 50 times.
Several performance criteria, including delay and clock frequency, were evaluated.
The delay of a filter is the amount of time it takes for the output of the filter to respond to a change in the input. It is typically measured in samples or seconds.
The formula for the delay of an FIR filter is given in Equation (14):
Where h[i] denotes ith filter coefficient.
Clock frequency is the number of times a clock signal oscillates per second, measured in hertz (Hz). The higher the clock frequency, the faster a computer can process information. The formula for clock frequency is evaluated in (15):
Where f is the clock frequency in Hz and T is the clock period in seconds.
The simulation outputs of DALP-FIR-HGSO approach are depicted in Figures 2 and 3. The DALP-FIR-HGSO approach was then compared to current techniques, including LP-FIR-WSOA and DPE-FIR-GOA.

Performance of delay analysis

Performance of clock frequency analysis
Fig. 2 presents the delay analysis. Compared to the existing LP-FIR-WSOA and DPE-FIR-GOA methods, the proposed DALP-FIR-HGSO method achieves, respectively, 17.82% and 17.82% improvement in delay for 100 nodes; 18.44% and 20.23% improvement in delay for 200 nodes; and 19.02% and 33.29% improvement in delay for 300 nodes.
Fig. 3 presents the clock frequency analysis. Compared to the existing LP-FIR-WSOA and DPE-FIRGOA methods, the proposed DALP-FIR-HGSO method achieves, respectively, an improvement of 23.53% and 19.82% in delay at 1.5 GHz clock speed; 55.44%, and 56.23% in delay at 2.5 GHz clock speed; and 51.02% and 65.29% in delay at 3.5 GHz clock speed.
The filter coefficients are repeatedly modified in the context of FIR filter design to minimize the disparity between the actual and planned frequency responses. The algorithm’s harmony memory, pitchadjustment, and harmony-updating mechanisms are utilized to explore the solution space efficiently. The designing process begins by defining the desired filter specifications, including the cutoff frequency, transition width, and ripple level. These parameters determine the filter’s behavior and capacity to attenuate high-frequency sounds while allowing low-frequency signals to flow through.
A number of factors are needed to design the linear-phase low-pass finite-impulse response filter, including a cut-off frequency of 0.51, a filter order of 20, and 21 successive filter coefficients. The error functions are computed through Equation (11) and (2) calculates the low-pass linear-phase FIR filter’s ideal solution.
Table 2 presents the 20th-order linear-phase lowpass FIR finite-impulse-response filter’s optimized filter coefficients.
Optimized filter coefficient of 20th-order linear-phase high-pass FIR filter
| G(σ) | LP-FIR-WSOA | DPE-FIR-GOA | DALP-FIR-HGSO(Proposed) |
|---|---|---|---|
| G(1) = G(21) | 0.0263875931 | 0.0124583400 | 0.028588311 |
| G(5) = G(17) | 0.0250148761 | 0.0011367841 | 0.0302000547 |
| G(10) = G(12) | 0.4055010541 | 0.3838627550 | 0.5143459152 |
In Table 2, the proposed method, compared to existing methods such as LP-FIR-WSOA and DPEFIRGOA, provides, respectively, 42.72% and 38.99% lower maximum pass ripple; 34.99% and 41.09% lower mean; 23.99% and 33.11% lower variance; and 33.01% and 36.56% lower standard deviation.
The HGSO algorithm is used to create a linearphase high-pass finite-impulse response filter. The HGSO technique, inspired by musical harmony, facilitates the exploration of the solution space by iteratively adjusting filter coefficients to minimize the discrepancy between the actual and target frequency responses. In the context of a high-pass FIR filter, the algorithm is employed to attenuate low-frequency components while enabling the higher-frequency signals to flow, aligning with the specified design criteria. Designing high-pass FIR filters using the Henry gas solubility optimization (HGSO) approach is an effective method for achieving precise frequency filtering and maintaining a constant group delay. The HGSO algorithm’s ability to efficiently balance exploration and exploitation, avoid local optima, and adapt to different filter specifications makes it a valuable tool for designing high-pass FIR filters.
For linear-phase high-pass finite-impulse response to be designed, a number of factors are required, including a cut-off frequency of 0.51π. Error functions are calculated by Equation (8) as well as Equation (4). Table 3 shows the 20th-order linear-phase high-pass finite-impulse-response filters optimized filter coefficients. Table 4 shows that the optimized filter coefficient for the 20th-order linear-phase high-pass finite-impulse-response filter.
20th-order linear-phase band-pass finite-impulse-response filter analysis at pass band
| LP-FIR-WSOA | DPE-FIR-GOA | DALP-FIR-HGSO (Proposed) | |
|---|---|---|---|
| Maximum pass ripple | 1.50 | 1.05 | 1 |
| Mean | 1.05 | 1.45 | 1.02 |
| Variance | 1.80 | 1.95 | 1.65 |
| Standard deviation | 0.35 | 0.25 | 0.15 |
Optimized filter coefficient of 20th-order linear-phase high-pass finite-impulse response filter
| G(σ) | LP-FIR-WSOA | DPE-FIR-GOA | DALP-FIR-HGSO(Proposed) |
|---|---|---|---|
| G(1) = G(21) | 0.0213875951 | 0.0112583401 | 0.040585314 |
| G(5) = G(17) | 0.0196448761 | 0.0226567841 | 0.0312000947 |
| G(10) = G(12) | 0.3555012542 | 0.3598627250 | 0.5243449152 |
In Table 5, the proposed method, compared to existing methods such as LP-FIR-WSOA and DPEFIRGOA provides, respectively, 11.77% and 11.99% lower maximum-pass ripple; 29.99% and 26.09% lower mean; 21.99% and 27.11% lower variance; and 32.01% and 33.56% lower standard deviation.
20th-order linear-phase high-pass finite-impulse response filter analytics at pass band
| LP-FIR-WSOA | DPE-FIR-GOA | DALP-FIR-HGSO (Proposed) | |
|---|---|---|---|
| Maximum pass ripple | 0.0095 | 0.0045 | 0.0035 |
| Mean | 0.0075 | 0.007 | 0.0048 |
| Variance | 0.0046 | 0.0065 | 0.004 |
| Standard Deviation | 0.0099 | 0.009 | 0.006 |
The HGSO algorithm is used to create a bandpass LP-FIR filter. Its capability to efficiently explore the solution space and converge on the best solutions makes it ideal for developing linear-phase bandpass FIR filters. The technique is capable of identifying the best filter coefficients for accomplishing the desired passband characteristics while preserving a constant group delay. A number of factors are required to design the LP band-pass FIR filter, including the high cut-off frequency order of 20. The error functions are computed by Equations (8) and (4), which calculate the band-pass linear-phase FIR filter optimal response. Table 6 shows the optimized filter coefficients for 20th-order linear-phase bandpass FIR filters:
Optimized filter coefficients for 20th-order linear-phase band-pass finite-impulse-response filters
| G(σ) | LP-FIR-WSOA | DPE-FIR-GOA | DALP-FIR-HGSO(Proposed) |
|---|---|---|---|
| G(1) = G(21) | 0.0253875951 | 0.0122583401 | 0.039585314 |
| G(5) = G(17) | 0.0256448761 | 0.0016567841 | 0.0312000947 |
| G(10) = G(12) | 0.4855012542 | 0.3298627250 | 0.5143449152 |
In Table 7, the proposed method, compared to the existing LP-FIR-WSOA and DPE-FIR-GOA methods, provides, respectively, 48.77% and 49.99% lower maximum pass ripple; 35.99% and 29.09% lower mean; 27.99% and 26.11% lower variance and 49.01% and 39.56% lower typical deviation.
20th-order linear-phase band-pass finite-impulse-response filter analysis at pass band
| LP-FIR-WSOA | DPE-FIR-GOA | DALP-FIR-HGSO (Proposed) | |
|---|---|---|---|
| Maximum pass ripple | 1.02 | 1.01 | 1 |
| Mean | 1 | 0.85 | 0.25 |
| Variance | 0.70 | 0.45 | 0.30 |
| Standard Deviation | 1.45 | 0.55 | 0.09 |
The HGSO algorithm is used to create the linearphase band-stop FIR filter. For a linear-phase bandstop FIR to be designed, a number of factors are required, such as a cut-off frequency of 0.35π, and a high cut-off frequency 0.65π is 20th-order. The error functions are computed in Equations (8) and (4) calculate the linear-phase band-stop FIR filter’s optimal response. Table 8 shows the optimized filter coefficients for the 20th-order linear-phase band-pass finite-impulse-response filter.
Optimized filter coefficient of 20th-order linear-phase band-pass finite-impulse-response filter
| G(σ) | LP-FIR-WSOA | DPE-FIR-GOA | DALP-FIR-HGSO(Proposed) |
|---|---|---|---|
| G(1) = G(21) | 0.0253875951 | 0.0162583401 | 0.038585314 |
| G(5) = G(17) | 0.0116448761 | 0.0017967841 | 0.0312000947 |
| G(10) = G(12) | 0.3845012542 | 0.2228627250 | 0.4553449152 |
Table 9 shows an analysis of the 20th-order linearphase band-stop FIR. Compared with existing methods like LP-FIR-WSOA and DPE-FIR-GOA, the proposed method provides, respectively, 42.13% and 50.90% lower maximum pass ripple; 31.95% and 21.16% lower mean; 18.62% and 23.12% lower variance; and 45.93% and 33.57% lower standard deviation. Figure 4 shows the simulation waveform of the proposed LP-FIR-HGSO filter.

Simulation waveform of the proposed LP-FIR-HGSO filter
20th-order linear-phase band-stop finite-impulse-response filter analysis in pass band
| LP-FIR-WSOA | DPE-FIR-GOA | DALP-FIR-HGSO (Proposed) | |
|---|---|---|---|
| Maximal pass ripple | 1.25 | 1.15 | 1 |
| Mean | 1.2 | 1.29 | 1.05 |
| Variance | 0.45 | 0.65 | 0.2 |
| Standard Deviation | 0.2 | 0.21 | 0.19 |
This manuscript proposes successive designs of linear-phase low-, high-, and band-pass filter-impulseresponse filters using the Henry gas solubility optimization technique. The proposed DALP-FIR-HGSOA was well-applied in MATLAB. The filters contain the ideal response for calculating the perfect values. Filter coefficients are chosen for minimum error function and high ideal magnitude response. Therefore, compared with the existing DALP-FIR-WSOA and DPE-FIRGOA methods, the performance of the proposed DALPFIR-HGSOA method attains, respectively, 37.010% and 29.021% lower delay, as well as 17.007% and 20.195% maximum clock frequency. The HGSOA algorithm is primarily designed for unconstrained optimization problems. While constrained optimization can be addressed using penalty functions or other techniques incorporating constraints directly into the algorithm may improve its efficiency.
