Have a personal or library account? Click to login
Seismic codes based equivalent nonlinear and stochastic soil structure interaction analysis Cover

Seismic codes based equivalent nonlinear and stochastic soil structure interaction analysis

Open Access
|Oct 2020

Figures & Tables

Figure 1

Modelling of SSI: (a) schematic view of SSI system, (b) equivalent SDOF system.
Modelling of SSI: (a) schematic view of SSI system, (b) equivalent SDOF system.

Figure 2

Model of a rigid circular footing on a soil layer underlain by elastic half-space.
Model of a rigid circular footing on a soil layer underlain by elastic half-space.

Figure 3

Impedance functions obtained before and after the correction of shear modulus and damping coefficient: (a) and (b) for horizontal motion, (c) and (d) for rotational motion.
Impedance functions obtained before and after the correction of shear modulus and damping coefficient: (a) and (b) for horizontal motion, (c) and (d) for rotational motion.

Figure 4

SSI response with respect to the free field before and after the correction of shear modulus and damping coefficients: (a) displacement of the structure, (b) displacement of the mass and (c) total displacement of the base.
SSI response with respect to the free field before and after the correction of shear modulus and damping coefficients: (a) displacement of the structure, (b) displacement of the mass and (c) total displacement of the base.

Figure 5

Comparison between stochastic (random G) and nonlinear (corrected G and ξ) SSI responses: (a) structure displacement, (b) mass displacement, (c) base displacement.
Comparison between stochastic (random G) and nonlinear (corrected G and ξ) SSI responses: (a) structure displacement, (b) mass displacement, (c) base displacement.

Figure 6

Design response spectrum: (a) RPA99-2003, (b) EC8-2004, (c) IBC-2015 and (d) IS-1893-2002.
Design response spectrum: (a) RPA99-2003, (b) EC8-2004, (c) IBC-2015 and (d) IS-1893-2002.

Figure 7

Base shear forces: (a) RPA99-2003, (b) EC8-2004, (c) IBC-2015 and (d) IS-1893-2002.
Base shear forces: (a) RPA99-2003, (b) EC8-2004, (c) IBC-2015 and (d) IS-1893-2002.

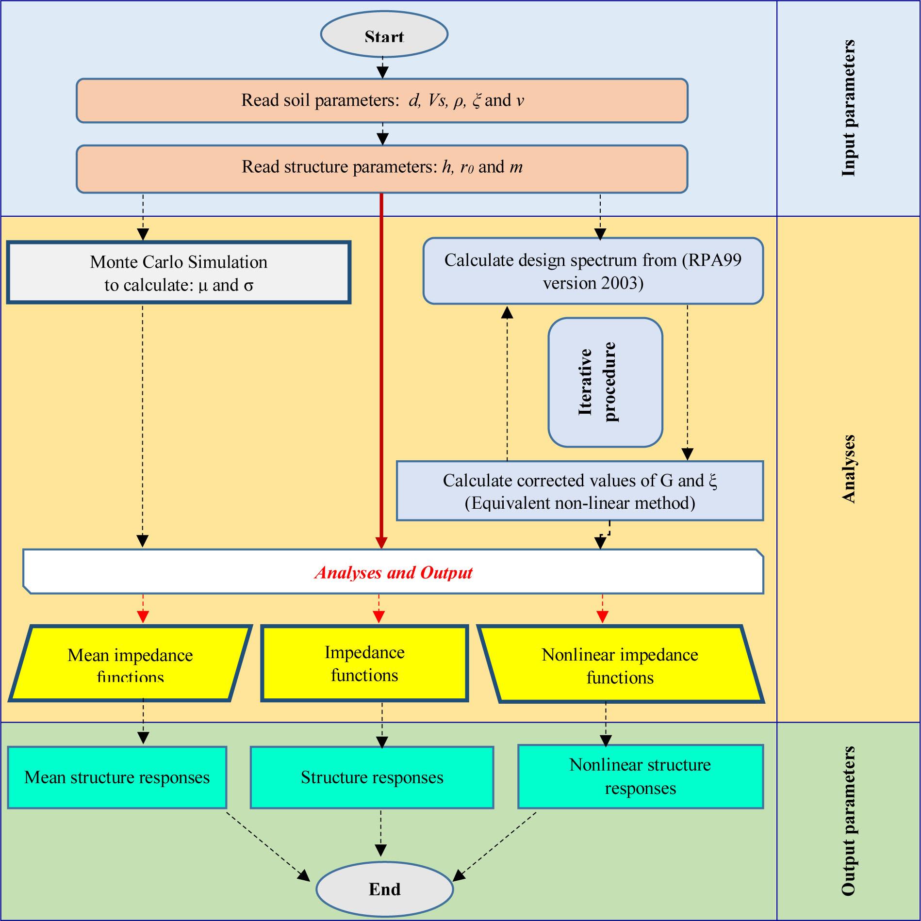
Figure 8

Flow chart of method analysis steps
Flow chart of method analysis steps

Ordinate of elastic and inelastic design spectra for RPA99-2003, EC8-2004, IBC-2015 and IS-1893-2002_

T ≤ TBTB ≤ T ≤ TCT ≥ TCSeismic base shear
RPA99v2003Sag=1,25.A.1+TT1(2.5ηQR1)(T1=TB)\matrix{ {{{{S_a}} \over g} = 1,25.A.\left\lfloor {1 + {T \over {{T_1}}}\left( {2.5\eta {Q \over R} - 1} \right)} \right\rfloor } \hfill & {\left( {{T_1} = {T_B}} \right)} \hfill \cr } Sag=1,25.A.2,5.η.(QR)(T1TT2)\eqalign{ & \matrix{ {{{{S_a}} \over g} = 1,25.A.2,5.\eta .\left( {{Q \over R}} \right)} \hfill & {\left( {{T_1} \le T \le {T_2}} \right)} \hfill \cr } \cr & \cr} Sag=1,25.A.2,5.η.(QR)(T2T)2/3(T2TT3)\matrix{ {{{{S_a}} \over g} = 1,25.A.2,5.\eta .\left( {{Q \over R}} \right){{\left( {{{{T_2}} \over T}} \right)}^{2/3}}} \hfill & {\left( {{T_2} \le T \le {T_3}} \right)} \hfill \cr } V=A.D.QR.W{A:areaaccelerationcoefficient,D:averagedynamicamplificationfactorQ:qualityfactorR:overallbehaviorcoefficientofthestructureW:TheeffectiveseismicweightofthestructureV = {{A.D.Q} \over R}.W\left\{ {\matrix{ {A:{\rm{area}}\,{\rm{acceleration}}\,{\rm{coefficient}},} \hfill \cr {D:{\rm{average}}\,{\rm{dynamic}}\,{\rm{amplification}}\,{\rm{factor}}} \hfill \cr {{\rm{Q}}:{\rm{quality}}\,{\rm{factor}}} \hfill \cr {{\rm{R}}:{\rm{overall}}\,{\rm{behavior}}\,{\rm{coefficient}}\,{\rm{of}}\,{\rm{the}}\,{\rm{structure}}} \hfill \cr {{\rm{W}}:\,{\rm{The}}\,{\rm{effective}}\,{\rm{seismic}}\,{\rm{weight}}\,{\rm{of}}\,{\rm{the}}\,{\rm{structure}}} \hfill \cr } } \right.
Sag=1,25.A.2,5.η.(QR)(T23)2/3(T3)5/3(T2TT3)\matrix{ {{{{S_a}} \over g} = 1,25.A.2,5.\eta .\left( {{Q \over R}} \right){{\left( {{{{T_2}} \over 3}} \right)}^{2/3}}{{\left( {{T \over 3}} \right)}^{5/3}}} \hfill & {\left( {{T_2} \le T \le {T_3}} \right)} \hfill \cr }
EC8-2004Se=ag.S.1+TTB(η2.51){S_e} = {a_g}.S.\left\lfloor {1 + {T \over {{T_B}}}\left( {\eta 2.5 - 1} \right)} \right\rfloor Se=2.5.ag.S.ηTCTTDSe=2.5.ag.S.η.[TCT]{T_C} \le T \le {T_D} \to {S_e} = 2.5.{a_g}.S.\eta .\left[ {{{{T_C}} \over T}} \right]Fb=Sd(T)Wg.λ{λ=0.85ifT12TCorλ=1.00otherwise{F_b} = {S_d}\left( T \right){W \over g}.\lambda \left\{ {\matrix{ {\lambda = 0.85\,\,\,if\,\,\,{T_1} \le 2{T_C}} \hfill & {or} \hfill \cr {\lambda = 1.00\,otherwise} \hfill & {} \hfill \cr } } \right.
Sd=ag.S.[23+TTB(2.5q23)]{S_d} = {a_g}.S.\left[ {{2 \over 3} + {T \over {{T_B}}}\left( {{{2.5} \over q} - {2 \over 3}} \right)} \right]Sd = 2.5.ag.S.ηTCTTDSd{=2.5q.ag.S.[TCT]β.ag{T_C} \le T \le {T_D} \to {S_d}\left\{ {\matrix{ { = {{2.5} \over q}.{a_g}.S.\left[ {{{{T_C}} \over T}} \right]} \cr { \ge \beta .{a_g}} \cr } } \right.
TDT4sSe=2.5.ag.S.η.TCTDT2{T_D} \le T \le 4s \to {S_e} = 2.5.{a_g}.S.\eta .\left\lfloor {{{{T_C}{T_D}} \over {{T^2}}}} \right\rfloor
TTDSd=2.5q.ag.S.TCTDT2β.agT \ge {T_D} \to {S_d} = {{2.5} \over q}.{a_g}.S.\left\lfloor {{{{T_C}{T_D}} \over {{T^2}}}} \right\rfloor \ge \beta .{a_g}
IBC-2015Sag=1+15T(0.00T0.10)\matrix{ {{{{S_a}} \over g} = 1 + 15T} & {\left( {0.00 \le T \le 0.10} \right)} \cr } Sa = SDS (T0TTS)Sa=SDST(T>Ts)\matrix{ {{S_a} = {{{S_{DS}}} \over T}} & {\left( {T > {T_s}} \right)} \cr } V=Cs.W{Cs:TheseismicresponsecoefficientW:TheeffectiveseismicweightofthestructureV = {C_s}.W\left\{ {\matrix{ {{C_s}:{\rm{The}}\,{\rm{seismic}}\,{\rm{response}}\,{\rm{coefficient}}} \hfill \cr {{\rm{W:}}\,{\rm{The}}\,{\rm{effective}}\,{\rm{seismic}}\,{\rm{weight}}\,{\rm{of}}\,{\rm{the}}\,{\rm{structure}}} \hfill \cr } } \right.
IS-1893-2002Sag=1+15T(0.00T0.10)\matrix{ {{{{S_a}} \over g} = 1 + 15T} & {\left( {0.00 \le T \le 0.10} \right)} \cr } Sag=2.50(0.10T0.40)\matrix{ {{{{S_a}} \over g} = 2.50} & {\left( {0.10 \le T \le 0.40} \right)} \cr } Sag=1.00/T(0.40T4.00)\matrix{ {{{{S_a}} \over g} = 1.00/T} & {\left( {0.40 \le T \le 4.00} \right)} \cr } V=Z.I.Sa2.R.g.W{Z:zonefactorI:importancefactorSa:averageresponseaccelerationcoefficientR:responsereductionfactorg:accelerationduetogravityW:SeismicweightofthestructureV = {{Z.I.{S_a}} \over {2.R.g}}.W\left\{ {\matrix{ {{\rm{Z:zone}}\,{\rm{factor}}} \hfill \cr {{\rm{I:importance}}\,{\rm{factor}}} \hfill \cr {{{\rm{S}}_{\rm{a}}}{\rm{:average}}\,{\rm{response}}\,{\rm{acceleration}}\,{\rm{coefficient}}} \hfill \cr {{\rm{R:}}\,{\rm{response}}\,{\rm{reduction}}\,{\rm{factor}}} \hfill \cr {{\rm{g:acceleration}}\,{\rm{due}}\,{\rm{to}}\,{\rm{gravity}}} \hfill \cr {{\rm{W}}:{\rm{Seismic}}\,{\rm{weight}}\,{\rm{of}}\,{\rm{the}}\,{\rm{structure}}} \hfill \cr } } \right.

Error margin (%) in displacements and frequency SSI system due to random G and corrected (G and ξ)_

SSI responseDeterministicStochastic (20% COV of G)NonlinearError margin (%)
20% COV of G vs. initial GCorrected (G & ξ) vs initial G
|u|/|ug|1.811.511.21− 16.6%− 33.1%
|u0+0+u|/|ug7.356.077.37− 17.4%+ 0.3%
|u0+ug|/|ug|0.860.860.95±00.0%+ 10.4%
Frequency (ω/ωs)0.50.50.41±00.0%−18.0%
DOI: https://doi.org/10.2478/sgem-2020-0007 | Journal eISSN: 2083-831X | Journal ISSN: 0137-6365
Language: English
Page range: 1 - 14
Submitted on: Mar 31, 2020
|
Accepted on: Aug 29, 2020
|
Published on: Oct 23, 2020
In partnership with: Paradigm Publishing Services
Publication frequency: 4 issues per year

© 2020 Mohamed Elhebib Guellil, Zamila Harichane, Erkan Çelebi, published by Wroclaw University of Science and Technology
This work is licensed under the Creative Commons Attribution-NonCommercial-NoDerivatives 4.0 License.