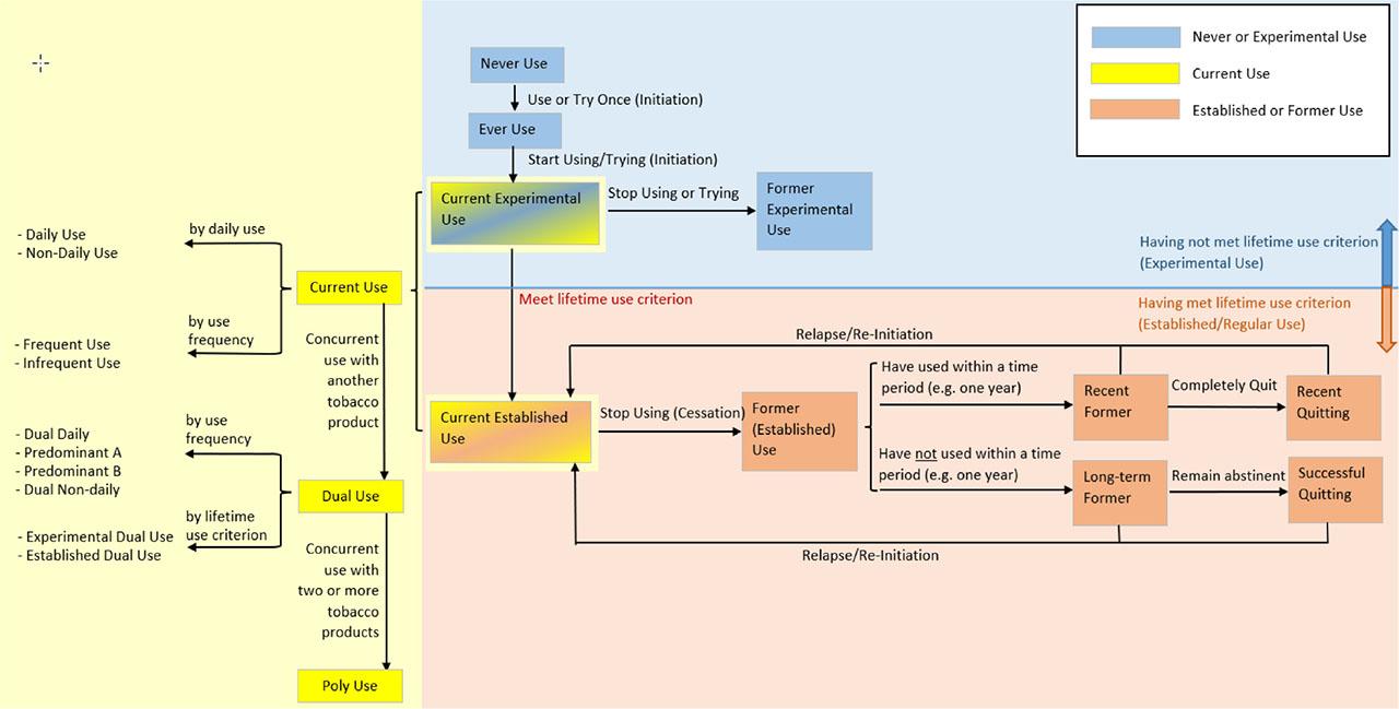
Figure 1.

Figure 2.

Summary of survey information_
| Abbreviation | Full name | Objective | Funding agency |
|---|---|---|---|
| International Surveys | |||
| GATS | Global Adult Tobacco Survey | “To enhance country capacity to design, implement, and evaluate tobacco control interventions, and monitor key articles of the WHO FCTC and components of the WHO MPOWER technical package”. (Link) | WHO, CDC |
| GTSS includes the collection of data through four surveys: GYTS, GSPS, GHPSS, and the GATS. | |||
| ITC Survey | International Tobacco Control Survey | “The ITC Project (Link) has established a research platform to guide strong, evidence-based implementation of FCTC policies to: | 30+ agencies around the world |
| |||
| Surveys in European Countries | |||
| DEBRA | Deutsche Befragung zum Rauchverhalten | “Representative survey on the use of tobacco and alternative nicotine delivery systems in the German population. Baseline questions cover smoking status and ever-use of e-cigarettes. Depending on the response behavior, current tobacco smokers (cigarettes or other tobacco products), recent ex-smokers (<12 months since quitting tobacco), and ever-users of e-cigarettes or a similar product (e.g., e-hookah, e-cigar, or e-pipe) will answer on further detailed questions about smoking behavior, quit attempts, exposure to health professionals’ advice on quitting, and use of cessation aids”. (Link) The methodology is closely aligned to the STS, which will allow comparisons with data from England.” | German Ministry of Health, the Ministry for Innovation, Science and Research of the German Federal State of North Rhine-Westphalia. |
| EBS | Eurobarometer Survey | “To monitor the public opinion of the EU member and candidate countries. The standard modules ask for attitudes towards European unification, institutions, and policies, complemented by measurements for general socio-political orientations, as well as by respondent and household demographics. Intermittently, Eurobarometer extensively addresses special topics, such as environment, technology, health (e.g., tobacco use behavior)”. (Link) | European Commission, the European Parliament |
| EHIS | European Health Interview Survey | “To measure on a harmonized basis and with a high degree of comparability among MS the health status (including disability), health determinants (lifestyle) of the EU citizens and use of health care services and limitations in accessing it”. (Link) | European Commission |
| ESS | European Social Survey | “To measure the attitudes, beliefs, and behavior patterns of diverse populations in more than thirty nations. The main aims of the ESS are to chart stability and change in social structure, conditions, and attitudes in Europe and to interpret how Europe’s social, political, and moral fabric is changing; to achieve and spread higher standards of rigor in cross-national research in the social sciences”. (Link) | European Research Infrastructure Consortium (ERIC) |
| HET | Health on Equal Terms - Sweden | “To investigate the health of the population and to show changes in the population's health over time. The questions in the national public health survey cover physical and mental health, consumption of pharmaceuticals, contact with healthcare services, dental health, living habits, financial conditions, work and occupation, work environment, safety, and social relationships”. (Link) | Public Health Agency of Sweden |
| SHP | Swiss Household Panel | “To observe social change, in particular the dynamics of changing living conditions and representations in the population of Switzerland. The survey covers a broad range of topics and approaches in the social sciences”. (Link) | Swiss National Science Foundation |
| SHS | Swiss Health Survey 2017: Tobacco Consumption | “To monitor Swiss population health status, to identify principal epidemiological trends in Switzerland and to assess prevention projects and health promotion programs effectiveness. Information collected on population general health state, diseases, resources and competencies in the health domain, situation in the health insurance domain, lifestyle and life conditions which may have an influence on health”. (Link) | Swiss Confederation |
| STS | Smoking ToolKit Study | “To provide monthly nationally representative data on key indicators of smoking behavior, cessation, and tobacco control initiatives. Key assessments (relevant to Descriptive CROM) are: smoking status (daily; non-daily; quit within the last year; quit more than a year ago; never smoked for a year or more; use of noncigarette tobacco), amount smoked and nicotine intake (cigarettes or other tobacco products used per day, week, or month), harm reduction prevalence of attempts to cut down but not quit, use of nicotine replacement therapy when cutting down and/or prohibited from smoking, and demographics”. (Link) | Cancer Research UK, Pfizer, and GSK |
| Survey in Asian Countries | |||
| Japan - NHNS | National Health and Nutrition Survey | “To understand the status of people's health, nutritional intake, and lifestyle habits and to obtain basic data necessary for comprehensive health promotion”. (Link) | Ministry of Health, Labour, and Welfare |
| Surveys in the U.S. | |||
| NHIS | National Health Interview Survey | “To monitor the health of the U.S. population through the collection and analysis of data on a broad range of health topics”. (Link) | CDC |
| NSDUH | National Survey on Drug Use and Health | “To provide accurate data on the level and patterns of alcohol, tobacco, and illegal substance use and abuse, track trends in the use of alcohol, tobacco, and various types of drugs, assess the consequences of substance use and abuse, and identify those groups at high risk for substance abuse”. (Link) | SAMHSA |
| PATH | Population Assessment of Tobacco and Health | “To monitor and assess behaviors, attitudes, biomarkers, and health outcomes associated with tobacco use in the United States.” (Link) | FDA, NIH |
| TUS-CPS | Tobacco Use Supplement - Current Population Survey | “To serve as a key source of national, state, and sub-state data on tobacco use behaviors, attitudes, and policies in the United States.” (Link) | FDA, NCI |
Adult lifetime established use criterion for tobacco- and nicotine-containing product (TNP) categories_
| Category | Threshold type | Suggested criterion for established use | References |
|---|---|---|---|
| Cigarette | Numerical | Having smoked 100 cigarettes | (82,83,84,85) |
| Cigar | Numerical | Having smoked 50 cigarillos/traditional cigars/filter cigars | (86,87,88,89) |
| Non-numerical | Having smoked cigarillos/traditional cigars/filter cigars fairly regularly | (87, 89) | |
| Pipe | Numerical | Having smoked 50 bowls filled with pipe tobacco | (12, 82) |
| Non-numerical | Having smoked pipe tobacco products fairly regularly | (90) | |
| Hookah | Numerical | Having smoked hookah 20 times a | (89) |
| Non-numerical | Having smoked hookah products fairly regularly | (12, 90, 91) | |
| Electronic nicotine delivery systems (ENDS) | Numerical | Having used ENDS products 20 times a | (89) |
| Non-numerical | Having used ENDS products fairly regularly | (5, 12, 92) | |
| Heated tobacco products (HTPs) | Numerical | Having used 100 or more heatsticks | (93) |
| Non-Numerical | Having used HTP fairly regularly | — | |
| Smokeless | Numerical | Having used smokeless tobacco 20 times a | (12, 94, 95) |
| Non-numerical | Having used smokeless tobacco fairly regularly | (12, 96) | |
| Snus | Numerical | Having used snus 20 times a | (12, 89, 97) |
| Non-numerical | Having used snus tobacco fairly regularly | (12, 96) | |
| Dissolvable | Numerical | Having used dissolvable TNPs 20 times a | (89) |
| Non-numerical | Having used dissolvable TNPs fairly regularly | (12, 90) | |
| Nicotine-containing oral products | Numerical | Having used nicotine-containing oral products 20 times a | — |
| Non-numerical | Having used nicotine-containing oral products fairly regularly | — |
– Summary of example surveys discussed in this guideline_
| Abbreviation | Survey type | Survey frequency | Survey mode | Sample size | Age in years | Link |
|---|---|---|---|---|---|---|
| Global | ||||||
| GATS | Cross-sectional | Annual | CAPI | Varies by country, 380,000 overall total | ≥ 15 | GATS |
| ITC | Cross-sectional/Longitudinal | Varies | Varies (CAPI, CATI, web, etc.) | Varies by country | ≥ 13 (varies by country) | ITC |
| Europe | ||||||
| DEBRA | Cross-sectional | Every 2 months + 6 months follow-up | CAPI (baseline), CATI (follow-up) | 2,000 | ≥ 14 | DEBRA |
| EBS | Cross-sectional | Every 2–3 years | CAPI | ∼1000*28 countries | ≥ 15 | EBS |
| EHIS | Cross-sectional | Every 5 years | varies (CATI, CAPI, CAWI, PAPI) | Varies by country | ≥ 15 | EHIS |
| ESS | Cross-sectional | Biennial | CAPI | ∼1000*28 countries | ≥ 15 | ESS |
| HET | Annual | Web-based | 20,000 | 16 to 84 | HET | |
| SHP | Longitudinal | Annual panel study (with three waves) | CATI | ∼29,000 | ≥ 14 | SHP |
| SHS | Cross-sectional | Every 5 years | CATI / CAPI (<1%) / Proxy (4%), completed by a web-based survey or a paper survey | ∼22,000 | ≥ 15 | SHS |
| STS | Cross-sectional | Monthly + 3 months and 6 months follow-up | CAPI (baseline), postal (follow-ups) | ∼1,800 | ≥ 16 | STS |
| Asia | ||||||
| Japan - NHNS | Annual | In-Person (Health Centers) | 18,000 | NHNS | ||
| U.S. | ||||||
| NHIS | Cross-sectional | Annual | CAPI | ∼30,000 | ≥ 18 (adult interview on tobacco use) | NHIS |
| NSDUH | Cross-sectional | Annual | ACASI and CAPI | ∼50,000 | ≥ 12 | NSDUH |
| PATH | Cross-sectional/longitudinal | Every 1–2 years | ACASI and CAPI | ∼30,000 | ≥ 12 | PATH |
| TUSCPS | Cross-sectional | Every 3–4 years | CAPI/CATI | ∼240,000 | ≥ 18 | TUSCPS |
Types of Descriptive CROM modifications_
| Type of modification | Illustrative examples (non-exhaustive) |
|---|---|
| Content: Modifying the instructions, items, and/or response options |
|
| Administration: Changing the mode, method, and/or format of administration |
|
| Application: Applying the CROM in a new way, such as to a new population or product (from which it was originally developed / validated) |
|
Classification of tobacco- and nicotine-containing products (TNPs)_
| Category | Subcategory | Category/subcategory description | |
|---|---|---|---|
| Combustible products | Cigarette | Manufactured cigarette | A cigarette is a tube-shaped tobacco product that is made of finely cut, cured tobacco leaves wrapped in thin paper. A cigarette is lit on one end, and the smoke is inhaled. |
| Roll-your-own cigarettes are made of loose tobacco that is placed inside rolling paper. As with manufactured cigarettes, one end is lit, and the smoke is inhaled. | |||
| (Source: Cigarettes | NCI (content as of Apr 11, 2022), Cigarettes | FDA (content as of Apr 29, 2021, accessed Dec 27, 2021), and Roll-Your-Own Tobacco | FDA (content as of Dec 21, 2019, accessed Feb 1, 2026)) | |||
| Cigar/cigarillo | Traditional cigar | A cigar is a roll of tobacco wrapped in leaf tobacco or in a substance that contains tobacco. They vary in size—from smaller cigars, such as little filtered cigars or cigarillos, to larger ones, such as large so-called premium cigars. The cigar is lit on one end and smoked, but the smoke is usually not inhaled into the lungs. | |
| (Source: Cigars, Cigarillos, Little Filtered Cigars | FDA (content as of Jun 11, 2021, assessed Dec 27, 2021), Cigars | NCI (content as of October 23, 2023)) | |||
| Pipe | — | Pipe tobacco is generally loose-leaf tobacco burned in a traditional smoking pipe with a bowl. A pipe is a device with a mouthpiece at one end of a tube, and a small bowl at the other end that is filled with tobacco, which is lit and smoked. The smoke from a pipe is usually not inhaled into the lungs. | |
| (Source: Pipe Tobacco | FDA (content as of Oct 06, 2020, accessed Dec 27, 2021), Pipe (NCI) (accessed Dec 27, 2021)) | |||
| Hookah (shisha or waterpipe tobacco) | — | Hookah tobacco (also known as waterpipe tobacco, maassel, shisha, narghile, or argileh) is smoked with a hookah (waterpipe). A form of moist tobacco is placed in the head of the hookah with charcoal placed on top (often separated by perforated aluminum foil) to provide a heat source. | |
| The heated air, passing over the charcoal, contains charcoal combustion products, passes through the tobacco, and the mainstream smoke aerosol is produced. The smoke then passes through the waterpipe body, bubbles through the water in the bowl, and is carried through the hose and inhaled or puffed by users via a mouthpiece. | |||
| (Source: Hookah Tobacco (Shisha or Waterpipe Tobacco | FDA (content as of Jan 03, 2020, accessed Feb 1, 2026), Water pipe | NCI (accessed Dec 27, 2021), S | |||
| Non-combustible products | Electronic nicotine delivery systems (ENDS) | E-cigarette | ENDS are battery-powered devices that are designed to electrically heat a liquid (may also be called an e-liquid), to produce an inhalable aerosol. The most common ENDS are ‘electronic cigarettes’, also known as ‘e-cigarettes’. There are currently four major types of ENDS products: disposable ENDS products, ENDS products with replaceable pre-filled cartridges or pods, tank systems that can be filled with liquids, and modular systems that can be filled with liquids. Several terms and acronyms are used to describe this product category, including e-vapor, vapes, vaporizers, vape pens, etc. Other subcategories of ENDS could include e-cigar, e-pipe and e-hookah. Some ENDS products are manufactured with non-tobacco nicotine (i.e., synthetic nicotine) a. Additionally, the WHO refers to electronic non-nicotine delivery systems as ENNDS b. |
| (Source: Vaporizers, E-Cigarettes, and other Electronic Nicotine Delivery Systems (ENDS) | FDA (content as of Sep 17, 2020, accessed Dec 27, 2021), W | |||
| Heated tobacco products (HTPs) | — | HTPs contain a tobacco substrate that is designed to be heated and not combusted by a separate source (e.g. electrical, aerosol, carbon, etc.) to produce a nicotine-containing aerosol. Regulatory agencies, researchers, and manufacturers use a variety of terms and acronyms to describe this product category, such as tobacco heating systems (THS), heat-not-burn tobacco products (HnB), etc. | |
| (Source: CORESTA Product Use Behavior Subgroup Heated Tobacco Products (HTPs): Standardized Terminology and Recommendations for the Generation and Collection of Emissions (content as of Oct 24, 2023, accessed Oct 24, 2023), Heated Tobacco Products | CDC (content last reviewed, 2020 Dec 16, accessed Dec 27, 2021)) | |||
| Smokeless tobacco products | Chewing tobacco | Chewing tobacco is cured tobacco in the form of loose leaf, plug, or twist. The product is chewed during use and subsequently discarded. Loose-leaf chewing tobacco typically consists of loosely packed, cut, or granulated stem-free tobacco leaf to which additional ingredients may be added. | |
| Plug chewing tobacco typically contains flaked tobacco leaves to which additional ingredients may be added. The product has the appearance of a compressed tobacco brick wrapped inside a natural tobacco leaf. Twist chewing tobacco has the appearance of thick rope-like twists of tobacco. | |||
| (Source: Smokeless Tobacco Products, Including Dip, Snuff, Snus, and Chewing Tobacco | FDA (content as of Jun 23, 2020, accessed Dec 27, 2021), CORESTA Tobacco and Tobacco Products Analysis Sub-group (i.e., Smokeless Tobacco Sub-group) | |||
| Moist snuff/Dip | Moist snuff/Dip is cut tobacco that can be loose or pre-portioned (i.e., pouched), placed in the mouth, and discarded after use. Moist snuff/Dip is finely ground tobacco packaged in cans or pouches. It may have flavorings added. Moist snuff is commonly placed between the cheek and gum during use and discarded after use. | ||
| (Source: Smokeless Tobacco Products, Including Dip, Snuff, Snus, and Chewing Tobacco | FDA (content as of Jun 23, 2020, accessed Dec 27, 2021), CORESTA Tobacco and Tobacco Products Analysis Sub-Group (i.e., Smokeless Tobacco Sub-group) | |||
| Dry snuff | Dry snuff is loose, finely cut, or powdered dry tobacco that is typically sniffed through the nostrils. | ||
| (Source: Smokeless Tobacco Products, Including Dip, Snuff, Snus, and Chewing Tobacco | FDA (content as of Jun 23, 2020, accessed Dec 27, 2021), CORESTA Tobacco and Tobacco Products Analysis Sub-group (i.e., Smokeless Tobacco Sub-group) | |||
| Snus | Snus is cut tobacco that is processed into fine particles. The products are usually placed between the upper lip and gum and are discarded after use. Products are available as loose tobacco or as individually portioned pouches. | ||
| (Source: CORESTA Tobacco and Tobacco Products Analysis Sub-group (formally known as Smokeless Tobacco Sub-group)) | |||
| Dissolvable tobacco products | Dissolvable tobacco products are finely ground tobacco pressed into shapes such as tablets, sticks, or strips. Dissolvable tobacco products can be sold as lozenges, orbs, strips, or sticks. Lozenges resemble pellets or tablets, orbs resemble small mints, sticks have a toothpick-like appearance, and strips are thin sheets that work like dissolvable breath strips or medication strips. Dissolvable tobacco products are placed in the mouth and allowed to dissolve during use. | ||
| (Source: Dissolvable Tobacco Products | FDA (content as of Jun 14, 2018, accessed Dec 27, 2021), Smokeless Tobacco | CDC (content as of May 14, 2021, accessed Dec 27, 2021), CORESTA Tobacco and Tobacco Products Analysis Sub-group (i.e., Smokeless Tobacco Subgroup) | |||
| Nicotine-containing oral products | Nicotine pouches | Nicotine-containing oral products contain a base substrate, nicotine, and added flavors, but not tobacco leaf. The nicotine can either be derived from tobacco, or synthetic nicotine. These products are exclusively intended for oral use. The products come in a variety of forms, such as pouches, gums, and lozenges. Regulatory agencies, researchers, and manufacturers use a variety of terms to describe this product category, such as ONPs (oral nicotine pouches) and MOPs (modern oral products). | |
| (Source: P | |||
Recommendations to consider when drafting a new CROM_
| Global recommendations | CROM instructions/item content | Response options |
|---|---|---|
|
|
|
Recommendations pertaining to CROM modifications_
| Modification | Minor | Substantial |
|---|---|---|
| Examples |
|
|
| Recommended approach(es) to support modification |
| Qualitative evidence would likely be helpful and is generally recommended to support the modification. Qualitative evidence may be particularly helpful in the following circumstances:
|