With the development of radio frequency technology, product-related information can be quickly obtained by the readers if RF tags are assigned to each product. Recently, people have began to adopt IPV6 and even IPV9 protocol formats for RF tag coding since IPV4 address space has been used up. If the server storing product-related information is stored in an IPV4 or IPV6 network, how to query RF information across the network should be solved. This paper mainly studies the RF information query process of interconnection between decimal network and Internet network and the domain name conversion rules obtained by decimal network query server.
IPV9, short for decimal network and the new generation of Internet, is the result of China’s independent innovation of core technologies which has IPV9 protocol, IPV9 addressing, digital domain name system and other core technologies are adopted with original and independent intellectual property rights. Full digital text is used to represent the IP address. The address space is larger than that of IPV4 or IPV6. The 1st-41th level of the address space is expressed as binary 256 bits, while using the decimal 256 bits to express the 42th.
Radio Frequency Identification(RFID) is a non-contact automatic recognition technology. It communicates with other object using reflected power. It can automatically identify target objects and obtain relevant data through radio frequency signals, which can quickly track items and exchange data. And also, the identify ability need no one to participate in. A typical RFID system consists of electronic tag, reader (including antenna) and application system.
Further, electronic tags are the data carrier of RFID system which consists of a label antenna and a label chip. It can receive the reader’s electromagnetic field modulation signal and return the response signal to achieve the label identification code and memory data read or write operations. The reader is used to receive host commands and send the data stored in the sensor back to the host by the wired or wireless way. It contains a controller and an antenna. If the reading distance is long, the antenna will stand alone. The terminal computer of the application system interacting with the RFID system transmits the work instructions issued by the MIS application system. It makes electronic tags and readers be coordination through middleware, processes all data collected by RFID system, and carries out calculation, storage and data transmission. The process can be described as Fig. 1 and Fig. 2.
Figure 1.
The requery process of information based on RFID

Figure 2.
Electronic tags

The operating principle of RFID system is to receive the radio frequency signal emitted by the reader when an item with an electronic tag enters the radiation range of the reader antenna. The passive tag sends data stored in the tag chip using the energy generated by the induced current, while active electronic tags can send data stored in the tag chip, actively. Generally, readers are equipped with middleware of certain functions. Hence, it can read data, decode and directly carry out simple data processing, then send to the application system. The application system judges the legitimacy of electronic tags according to the logic operation, and carries out corresponding processing and control for different Settings, thus realizing the basic functions of RFID system.
RFID information query technology can provide people with the function of inquiring information related to products through the RFID tag. The information related to RFID tags is stored on the information server and is generally maintained by the manufacturer of the product. In view of the actual use of the Internet, it is necessary to design a network architecture for interconnection between the decimal network and the Internet, which meets certain conditions. On this basis, RFID tag information query service is implemented. The overall network architecture design scheme is as follows.
The architecture of RFID tag information query service on Internet is based on IPV4 and IPV6 protocols. Routing adopts IPV4 and IPV6 protocols, and resource positioning is completed by SNS and PSNS. The architecture of electronic tag information location query service based on decimal network is a network architecture based on IPV9 protocol, including the following two ways.
- (1)
Using the routing to locate the information server directly. The route uses the IPV9 protocol without the DNS resolver.
- (2)
Adopting the parsing service of the application layer with U-code Resolution Server. DONS uses host domain name resolution to provide IPV4, IPV6 and IPV9 addresses, while using IPV4, IPV6 and IPV9 protocols as routing protocols. Resource positioning is done by D-ONS.
The network architecture of RFID tag information query service mainly includes the decimal network information query service technology system and the Internet information query service technology system. Specifically, the decimal network architecture includes middleware, information server, D-ONS server, DDNS and IPV9 direct router. Internet architecture includes SNS server, PSNS server, information server,.cn root DNS server, DDNS server and.cn root. DNS server through the domain name resolution forwarding digital domain name and English domain name connectivity.
The expert module is the middleware used between the decimal network and the Internet to realize the interconnection between the two, and the data exchange format between the two is XML. It includes the following interfaces.
RF information query of Decimal network and architecture of discovery technology input product and service digital identifiers to query the Internet RF information, through the expert module, discovery technology architecture request to return the product and service specific information storage address or URI.
RF information query of Internet and architecture of discovery technology input product and service digital identifiers to query the Decimal network RF information, through the expert module, discovery technology architecture request to return the product and service specific information storage address or URI.
RF information query of Decimal network and architecture of discovery technology input product and service digital identifiers to query the Internet RF information, through the expert module, discovery technology architecture request to return the product and service specific information.
RF information query of Internet and architecture of discovery technology input product and service digital identifiers to query the Decimal network RF information, through the expert module, discovery technology architecture request to return the product and service specific information.
Based on the above network architecture, the implementation of RFID tag information query service based on IPV9 can be designed in two ways: D-ONS based decimal network and Internet network information query and direct routing mode of exchange visits between decimal network information query service system and Internet information query service system.
When the related product information is stored in the Internet information server and label coding format is using able format, the decimal network based on D-ONS accessing the information query process of Internet mainly involves the following several key modules: decimal network query server, decimal network, expert module, information server middleware, the SNS and PSNS server. The access relationship between these modules is shown in figure 3.
Figure 3.
The process of accessing the Internet on a D-ONS-based decimal network.

- a)
Using RFID readers to read IPV9 identifiers and product and service identifiers from electronic tags.
- b)
Submitting the read identifiers and product and service identifiers to the query server in the decimal network.
- c)
Calling decimal network query server and Internet interface expert modules to access the Internet.
- d)
The Internet interface of the expert module accesses the middleware of the Internet architecture through standard identifiers and identifiers of product and service.
- e)
The service middleware converts the standard identifier to the domain name format and sends it to the SNS server to request the resolution service.
- f)
The SNS server returns the conversion rules of PSID domain name by the form of regular expressions to the service middleware.
- g)
Service middleware issues query request to PSNS server based on PSID domain name.
- h)
PSNS returns the NAPTR record containing the product and service information service or PSDS address.
- i)
The service middleware returns the results to the expert module, whose decimal network interface returns service of the product and information or NAPTR records of PSDS address to the query server.
- j)
Querying the server request and finally getting the product information returned by the information server.
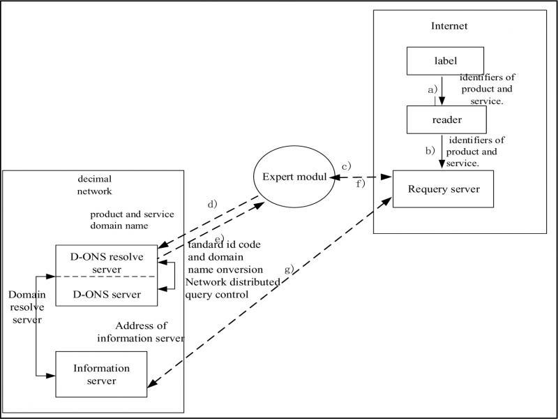
When product-related information is stored in the information server of the decimal network, and the label encoding format is IPV4 or IPV6 format, the D-ONS based decimal network needs to be accessed through the Internet network. The access process involves the key modules: Internet query server, expert module, D-ons server, information server. The access process is shown in figure 4.
Figure 4.
The process of Internet accessing to a decimal network based on the d-ons protocol.

- a)
Using Rf readers to read product and service identifiers from electronic tags encoded in IPV4 and IPV6 formats.
- b)
Submitting the identifier and identifiers of product and service to the query server.
- c)
Calling by the query server the expert module’s decimal network interface between the Internet network and the decimal network.
- d)
The decimal network interface of the expert module sends a request to the D-ONS server of the decimal network architecture to inquire the information of the server domain name where the product information is stored through the identifier and product and service.
- e)
The D-ONS server receives the request and returns information of the product and service domain name.
- f)
The information server of decimal network queries the Internet server for product information.
- g)
The query server returns product information.
The process of mutual visits between the system of decimal network information query service with direct routing and the Internet information query service system are shown in figure 5 and figure 6. It involve the query server, expert module, middleware, information server, SNS server and PSNS server.
Figure 5.
The accessing process of Direct routing of decimal network to the Internet

Figure 6.
The access process from Internet to decimal network under the direct routing

The interconnection of IPV4, IPV6 and IPV9 can realize the mutual visits between IPV4, IPV6 and IPV9 through protocol conversion. Specifically, a protocol conversion server needs to be set up, and all data packets are converted into specified protocols to satisfy the data communication between different protocols.
RF reader reads IPV9 identifier and the identifier of product and service from electronic tag.
Submitting identifiers of product and service to the query server on a decimal network.
- a)
The query server calls the expert module’s Internet interface.
- b)
The Internet interface of the expert module accesses the middleware of the Internet architecture through identifiers of product and service.
- c)
Internet middleware delivers product and service domain names to the SNS server.
- d)
SNS server returns the middle results to the middleware.
- e)
The middleware returns the results to the expert module.
- f)
The expert module requests product information from the information server according to the address information inquired.
- g)
The expert module returns the product information to the query server of decimal network to complete the process of product information query.
In the direct routing mode, if the product’s RF tags are encoded in IPV4 and IPV6 protocols, and the product-related information is stored in the server of the decimal network, the query process needs to involve IPV9 router, information server, expert module and query server.
- a)
RF readers read IPV4 or IPV6 identifiers and identifiers of product and service from electronic tags.
- b)
Submitting identifiers of product and service to the query server over the Internet network.
- c)
The query server calls the expert module’s decimal network interface.
- d)
The expert module of decimal network interface accesses the IPV9 router for the decimal network architecture through identifiers of product and service.
- e)
The PV9 router converts the product and service digital identifiers to the IP address of the product information server.
- f)
The IPV9 router accesses the information server and requests product information.
- g)
The IPV9 router returns product information to the Internet user via the expert module.
In the above process, the expert module between the two network systems realizes the translation and conversion of the data formats of the two systems. The protocol conversion module can translate the IP address, message and header.
This paper proposes two kinds of information query exchange services between decimal network and Internet to solve the problem that the encoding format of radio frequency tag is not uniform with the network protocol format of product information server. Experimental results show that both methods can provide efficient rf information query service.